
Binary Ninja Enterprise 2.0 is here, and it’s a free upgrade for all active customers! While we plan on supporting the current Enterprise 1.2.x branch for our next few Binary Ninja releases to give customers time to migrate, Enterprise 2.0 already comes with a significant upside: An on-premises version of our new WARP service. To get started, customers with active support can find the server installers in the customer portal, or have them sent via email using the license recovery system. (Note: A v1.x manage_server will not update itself directly to v2.0. We wanted to make sure your current servers wouldn’t update unexpectedly.)
If you just want the highlights, here they are:
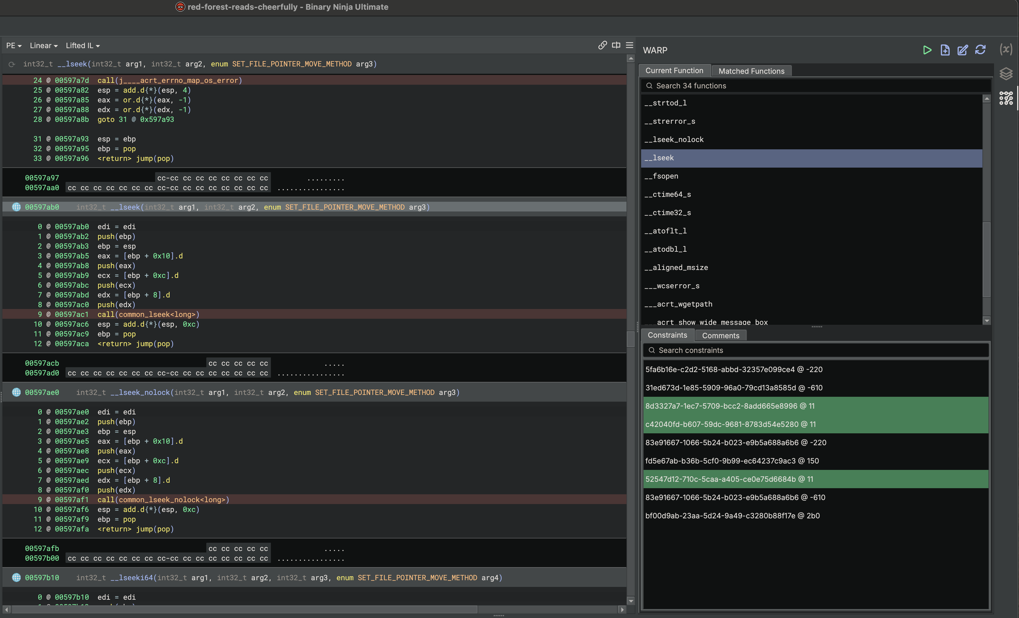
Since Binary Ninja 4.2, we’ve been talking a lot about WARP, our new function identification service. See the WARP deep dive for more details on what WARP does, and the Binary Ninja 5.2 release notes where we mentioned the release of the public service. Enterprise 2.0 brings that service fully on-prem.
The Enterprise server now acts as an OAuth2 provider, so downstream services (like WARP) can trust it directly. The Enterprise service stack now, by default, deploys a copy of the WARP server and configures OAuth2 between Enterprise and WARP. This means your Enterprise server account is also your WARP server account. After generating an API key and configuring WARP inside Binary Ninja, you’ll have the same signature matching functionality, but in your own network.

This release also completely changes the way the Enterprise server is deployed. Previously, if you made modifications to the base installation, you had to pass those options as CLI flags to every command that needed them. Now, manage_server install writes a config.env file alongside the generated docker-compose.yml file that captures any non-default options you set. If you ever need to see all options, the new manage_server env command will print them all out for you (and can be piped to a file if you’d like).
This change also means that the update command is no longer aliased to the install command. You will install once, then update afterward. Some customers have wanted a better way to check for updates as well, so we’ve added an --only-update-self option that will only update manage_server as a stop-gap on our way to providing a better experience through our customer portal.
One final change to be aware of is that we no longer include the client installers inside the server image. This has the added benefits of:
Server admins will need to upload client installers themselves. To support this, we have updated the customer portal so that anyone with an Enterprise server can also download Enterprise Ultimate stable and dev installers.

Due to the abundance of changes in this release, upgrading from Enterprise 1.x to 2.0 requires a full backup and restore of server data. We understand this might be painful for some customers, so we’re committed to supporting Enterprise 1.x for the next couple of releases of Binary Ninja to give time for upgrades to happen. You can also run Enterprise 1.x and 2.0 side-by-side, as long as some of their deployment details (like the port number) are different.
Please see our updated documentation for more details on how to upgrade your server.
To prevent accidental, undesired upgrades, you must manually download the new manage_server binary for Enterprise 2.0 from the customer portal to perform the upgrade. An existing 1.x manage_server binary is not capable of performing the upgrade by itself.
If you are an existing Binary Ninja Enteprise customer, grab the Enterprise 2.0 package and installers from the customer portal or via license recovery. This update is available at no extra charge to all active Enterprise customers.
If you aren’t a current Binary Ninja Enterprise customer, now is a fantastic time to become one! Please see our features page for more information and contact us to schedule a demo or obtain a quote. We’d love to have you on board!
And, finally, regardless of whether you’re a customer or not, please don’t hesitate to contact us:
[email protected].[email protected].[email protected] will get you going to the right place.