Fiora!漏洞PoC框架Nuclei图形版
声明:该公众号大部分文章来自作者日常学习笔记,也有部分文章是经过作者授权和其他公众号白名单转载,未经授权,严禁转载,如需转载,联系开白。请勿利用文章内的相关技术从事非法测试,如因此产生的一切不良后果与 2024-1-15 08:32:30 Author: 潇湘信安(查看原文) 阅读量:28 收藏

声明:该公众号大部分文章来自作者日常学习笔记,也有部分文章是经过作者授权和其他公众号白名单转载,未经授权,严禁转载,如需转载,联系开白。
请勿利用文章内的相关技术从事非法测试,如因此产生的一切不良后果与文章作者和本公众号无关。

现在只对常读和星标的公众号才展示大图推送,建议大家把潇湘信安设为星标”,否则可能看不到了

项目简介

Fiora是LoL中的无双剑姬的名字,她善于发现对手防守弱点,实现精准打击。该项目为漏洞PoC框架Nuclei的图形版,提升nuclei的使用体验,即可作为独立程序运行,也可作为burp插件使用。
视频教程:
https://www.bilibili.com/video/bv1Ha411z7T1

安装运行

一、作为burp插件运行
下载最新jar包如下方法安装插件

二、作为独立程序运行

该程序即可作为burp插件运行,也可以作为独立程序运行;命令行下通过java启动程序的命令:
java -jar Fiora-202100220-jar-with-dependencies.jar

程序截图

使用方法

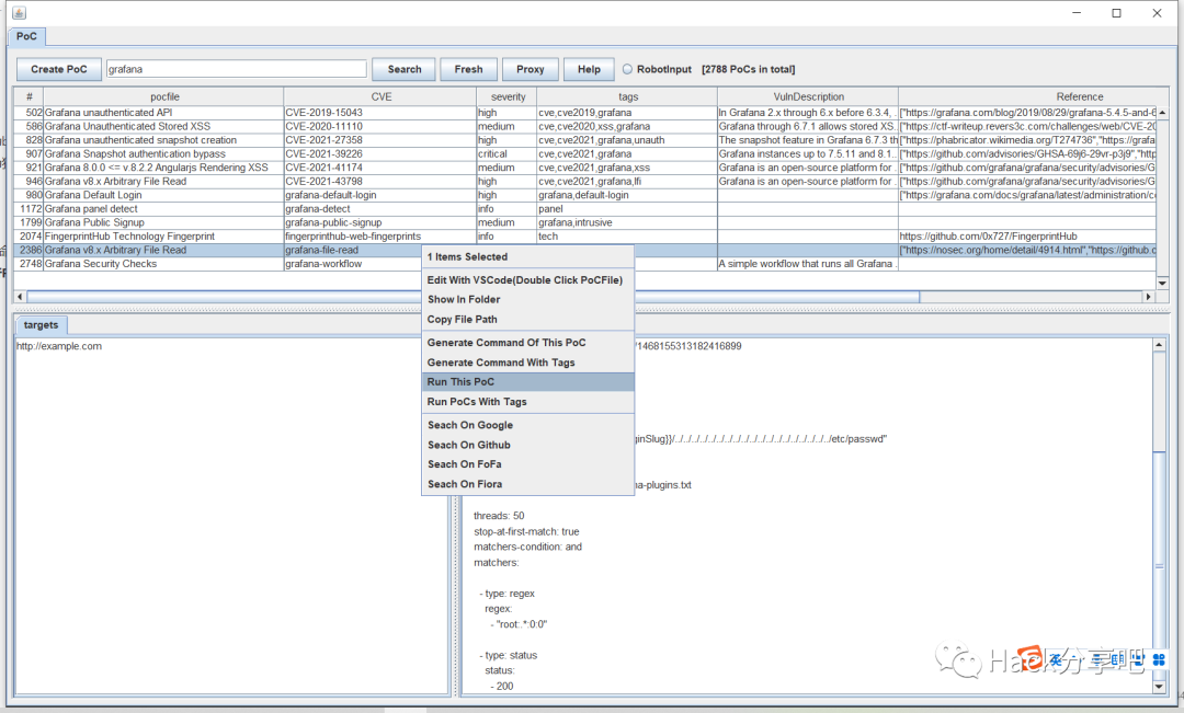
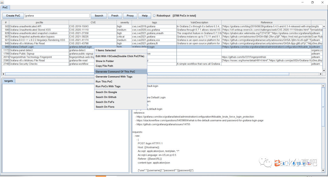
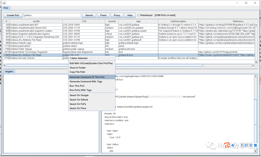
以grafana的PoC为例。

搜索PoC

程序会自动扫描nuclei-templates目录下的所有PoC文件,并加载进程序中,可以通过关键词搜索来找到想要的PoC。

生成PoC命令

选中想要的PoC,右键选择“generate Command Of This PoC”即可。命令会写入剪切板,直接粘贴运行即可。优点是可以对命令行进行再次编辑,但是需要自行粘贴后运行。
#生产的单个PoC nuclei -t C:\Users\P52\nuclei-templates\vulnerabilities\grafana\grafana-file-read.yaml -u http://example.com -proxy http://127.0.0.1
#生产workflow PoCnuclei -w C:\Users\P52\nuclei-templates\workflows\grafana-workflow.yaml -u http://example.com -proxy http://127.0.0.1
nuclei -tags grafana -u http://example.com -proxy http://127.0.0.1

直接执行PoC

和生成PoC命令类似,但是它会直接执行生成的命令,不需要粘贴。优点是更便捷,但是无法编辑命令行。

关于RobotInput

RobotInput选项会影响命令执行的方式。
当启用RobotInput时,会尝试先开启一个命令行终端,然后以模拟键盘输入的方式进行命令的执行。优点是:效果类似人为交互,会在命令行终端留下历史记录。缺点是:这个方式受程序响应速度、剪切板读写是否成功的影响,不是很稳定,某些情况会出现混乱错误。

当停用RobotInput时,会将所有命令先写入bat文件,然后运行bat文件,来实现系统命令的执行。优缺点刚好相反:功能稳定,但是不会留下命令行历史记录。

注意事项

  • 1、你需要自行安装nuclei到本地环境,并且将命令加入环境变量。安装方法可以参考官方文档。

https://nuclei.projectdiscovery.io/nuclei/get-started/#running-nuclei
  • 2、nuclei的模板文件存放的默认路径是当前用户路径下,即 YourUserHome/nuclei-templates。

下载地址

点击下方名片进入公众号

回复关键字【240114】获取下载链接


信 安 考 证

需要考以下各类安全证书的可以联系我,价格优惠、组团更便宜,还送【潇湘信安】知识星球1年!

CISP、PTE、PTS、DSG、IRE、IRS、NISP、PMP、CCSK、CISSP、ISO27001...


推 荐 阅 读



文章来源: http://mp.weixin.qq.com/s?__biz=Mzg4NTUwMzM1Ng==&mid=2247508269&idx=1&sn=eda32b42327dd8be46bf3717e4b0f4b2&chksm=ce78c5a8e7e2b98997cb78db53ef660feb5b493d2754eaf6046fc48eb34dfed4c01aab452342&scene=0&xtrack=1#rd
如有侵权请联系:admin#unsafe.sh