高版本go语言符号还原
一实例版本2022.6.8: go version go1.18.3 windows/amd64高版本适用 1.20二还原过程搜索 go.build查找交叉引用 go.build 在新版本中一定位于 2023-6-8 18:2:48 Author: 看雪学苑(查看原文) 阅读量:48 收藏


例版本

2022.6.8: go version go1.18.3 windows/amd64
高版本适用 1.20


还原过程

搜索 go.build




查找交叉引用

 
go.build 在新版本中一定位于 函数名称的第一个。
 
 
https://go.dev/src/runtime/symtab.go
阅读源码,获取 moduledata 结构
// pcHeader holds data used by the pclntab lookups.
type pcHeader struct {
magic uint32 // 0xFFFFFFF0
pad1, pad2 uint8 // 0,0
minLC uint8 // min instruction size
ptrSize uint8 // size of a ptr in bytes
nfunc int // number of functions in the module
nfiles uint // number of entries in the file tab
textStart uintptr // base for function entry PC offsets in this module, equal to moduledata.text
funcnameOffset uintptr // offset to the funcnametab variable from pcHeader
cuOffset uintptr // offset to the cutab variable from pcHeader
filetabOffset uintptr // offset to the filetab variable from pcHeader
pctabOffset uintptr // offset to the pctab variable from pcHeader
pclnOffset uintptr // offset to the pclntab variable from pcHeader
}

type moduledata struct {
pcHeader *pcHeader
funcnametab []byte
cutab []uint32
filetab []byte
pctab []byte
pclntable []byte
ftab []functab
findfunctab uintptr
minpc, maxpc uintptr

text, etext uintptr
noptrdata, enoptrdata uintptr
data, edata uintptr
bss, ebss uintptr
noptrbss, enoptrbss uintptr
end, gcdata, gcbss uintptr
types, etypes uintptr
rodata uintptr
gofunc uintptr // go.func.*

textsectmap []textsect
typelinks []int32 // offsets from types
itablinks []*itab

ptab []ptabEntry

pluginpath string
pkghashes []modulehash

modulename string
modulehashes []modulehash

hasmain uint8 // 1 if module contains the main function, 0 otherwise

gcdatamask, gcbssmask bitvector

typemap map[typeOff]*_type // offset to *_rtype in previous module

bad bool // module failed to load and should be ignored

next *moduledata
}

pclntable 一般等于 ftab, 参照上图, ftab 与 pclntable 填充的是 pclntable 的值。
 
funcnametab 填充的是 函数名称。



filetab 填充的是 文件名称。

 
与函数名称相关的是 ftab 和 pclntable。

 
适用于下面的结构体:
type functab struct {
entryoff uint32 // relative to runtime.text
funcoff uint32
}


entryoff 为 以代码段为起始位置 的偏移。表示该函数实际的位置。代码段在windows为 text。
 
funcoff 为 以 pclntable 为起始位置的偏移。
//src\runtime\symtab.go
type functab struct {
entry uintptr
funcoff uintptr
}

type funcInfo struct {
*_func
datap *moduledata
}

//src\runtime\runtime2.go
type _func struct {
entry uintptr // start pc
nameoff int32 // function name

args int32 // in/out args size
deferreturn uint32 // offset of start of a deferreturn call instruction from entry, if any.

pcsp uint32
pcfile uint32
pcln uint32
npcdata uint32
cuOffset uint32 // runtime.cutab offset of this function's CU
funcID funcID // set for certain special runtime functions
_ [2]byte // pad
nfuncdata uint8 // must be last
}

对应着一个 funcInfo 结构体, 里面包含一个 _func 类型,该类型中有我们想要的信息。
 
意思就是: func 的 _func = pclntable + funcOff
通过上图的信息计算:
hex(0x504320 + 0x2c20) = '0x506f40'
hex(0x504320 + 0x2c48) = '0x506f68'
发现刚好可以对得上信息。

 
第一个函数 go.build
 


第二个函数 internal_cpu_Initialize


出脚本

知道了这些就可以编写简单的脚本来还原go符号名了。
 
ida python 脚本
import idc
from idc import *
import ida_nalt

moduledata_addr = 0x05289C0
pcHeader_addr = idc.get_qword(moduledata_addr)

if idc.get_wide_dword(pcHeader_addr) != 0x0FFFFFFF0:
print(idc.get_wide_dword(pcHeader_addr))
print("错误,并不是一个正确的go文件")

funcnametable_addr = idc.get_qword(moduledata_addr + 8)
filetab_addr = idc.get_qword(moduledata_addr + 8 + ((8*3) * 2))
pclntable_addr = idc.get_qword(moduledata_addr + 8 + ((8*3) * 4))
pclntable_size = idc.get_qword(moduledata_addr + 8 + ((8*3) * 4) + (8 * 4))
set_name(moduledata_addr, "firstmoduledata")
set_name(funcnametable_addr, "funcnametable")
set_name(filetab_addr, "filetab")
set_name(pclntable_addr, "pclntable")

print(pclntable_size)

def readString(addr):
ea = addr

res = ''
cur_ea_db = get_db_byte(ea)
while cur_ea_db != 0 and cur_ea_db != 0xff:
res += chr(cur_ea_db)
ea += 1
cur_ea_db = get_db_byte(ea)
return res

def relaxName(name):
# 将函数名称改成ida 支持的字符串
#print(name)
if type(name) != str:
name = name.decode()
name = name.replace('.', '_').replace("<-", '_chan_left_').replace('*', '_ptr_').replace('-', '_').replace(';','').replace('"', '').replace('\\', '')
name = name.replace('(', '').replace(')', '').replace('/', '_').replace(' ', '_').replace(',', 'comma').replace('{','').replace('}', '').replace('[', '').replace(']', '')
return name

cur_addr = 0
for i in range(pclntable_size):

# 获取函数信息表
cur_addr = pclntable_addr + (i * 8)

# 获取函数入口偏移
funcentryOff = get_wide_dword(cur_addr)
funcoff = get_wide_dword(cur_addr + 4)

funcInfo_addr = pclntable_addr + funcoff

funcentry_addr = get_wide_dword(funcInfo_addr)
funnameoff = get_wide_dword(funcInfo_addr + 4)
funname_addr = funcnametable_addr + funnameoff
funname = readString(funname_addr)

# 真实函数地址
truefuncname = relaxName(funname)
truefuncentry = ida_nalt.get_imagebase() + 0x1000 + funcentryOff

print(hex(truefuncentry), hex(funcoff), hex(funcInfo_addr),hex(funcentry_addr), hex(funnameoff),hex(funname_addr) ,funname)
# 改名
set_name(truefuncentry, truefuncname)

#print(hex(cur_addr))

其中 moduledata_addr 需要手动填充。
 
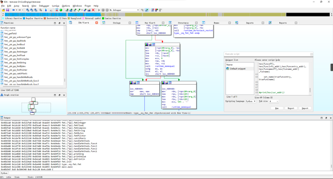
还原效果
 

https://github.com/Abyss-emmm/goparse

跳跳糖(http://tttang.com/archive/1422/)

看雪ID:mingyuexc

https://bbs.kanxue.com/user-home-880848.htm

*本文为看雪论坛优秀文章,由 mingyuexc 原创,转载请注明来自看雪社区

# 往期推荐

1、在 Windows下搭建LLVM 使用环境

2、深入学习smali语法

3、安卓加固脱壳分享

4、Flutter 逆向初探

5、一个简单实践理解栈空间转移

6、记一次某盾手游加固的脱壳与修复

球分享

球点赞

球在看


文章来源: http://mp.weixin.qq.com/s?__biz=MjM5NTc2MDYxMw==&mid=2458506165&idx=1&sn=d8e8ea0919799af5f59db72750c75d19&chksm=b18ee33f86f96a29c686d6cc85a64a5224af5ce69062187f8102eb574575958e7b242d9d7428#rd
如有侵权请联系:admin#unsafe.sh