结构&拷贝与引用
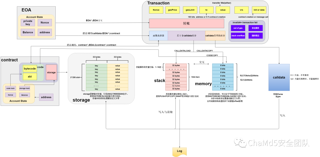
开始之前,我们约定数据块也叫插槽,也就是storage。storage是永久存储在区块链上的地方。如果你想操作storage中的数据,你可以将它复制到内存中。然后,所有内存代码都在堆栈上执行。Stac 2023-5-10 08:3:16 Author: ChaMd5安全团队(查看原文) 阅读量:24 收藏

开始之前,我们约定数据块也叫插槽,也就是storage。

storage是永久存储在区块链上的地方。如果你想操作storage中的数据,你可以将它复制到内存中。然后,所有内存代码都在堆栈上执行。Stack 的最大深度为 1024 个元素,支持 256 位的字长。

结构

当定义局部变量时,它存储在内存中,然后压入堆栈以执行。

1024栈深

简介

  • EVM不是寄存器机而是堆栈机,所以所有的计算都在称为堆栈的数据区域上进行。

  • 在函数调用过程中

    • 调用合约内部的函数不会增加层数,每一个外部调用(call, callcode, delegatecall, staticcall)都有自己的stack,用来存储参数、返回值和局部变量等。即如果一个调用A拥有自己的stack_A,如果再进行外部调用B,则会新起一个stack_B

    • 每一个局部变量都会占据一级,比如局部变量是bytes1,并不会将32个bytes1拼凑在一起占用一个slot而占据一级

    • 合约无法使用与查看call stack,合约只知道mg.sender和tx.origin,合约无法知道中间是否还有其他合约调用。但是我们在remix的debug中可以看到call调用其他合约的堆栈和内存,这是remix自己搞的功能,它可以访问所有的内容,然而EVM本身是没有这个功能的。想要看到中间调用了哪些外部合约,要进行contract trace。

    • 调用链越深,你需要的插槽就越多,如果你走得太深,你最终会用超1024个插槽,然后报错。通常 1024 个就足够了,除非出现无限递归或者循环过多

    • stack 也叫execution stack,它会执行一系列操作码和运算,其数据来自memory

    • 假如合约A调用自身的方法b(),stack 不会增加级数。用户B调用b(),会增加。合约A调用其他合约的函数,会增加。

    • 用来存放变量、引用、方法或是方法返回值,用来存储函数内存中的数据。

    • 它不做任何运算,只保存临时数据

    • memory

    • stack

设计原因

  • 具有固定大小使得 EVM 的整体模型更加简单且易于实现

  • 如果它非常大,那么执行合约会更昂贵(即需要更多内存)。1024 是一个非常保守的值,以尽可能安全

  • EVM 的设计方式往往会使更大的堆栈变得无用。EVM 只能访问堆栈中前16个slot。因此,即使您有一个 4096 slot的的堆栈,也只能够访问前16个,除非你不断pop,才可以访问到下面更深层次的内容

访问限制

对stack的访问仅限于顶端:

  • 可以将最顶端的前 16 个元素之一复制到堆栈的顶部:

    • 操作码【PUSH n】,将第n个slot的内容放入堆栈中,n从 1 到 16

    • 操作码【DUP n】,复制第n 个堆栈项,n从 1 到16

  • 可以将最顶端的元素与前 16 个元素之一交换

    • 操作码【SWAP n】,交换第 1 个和第n 个堆栈项,其中 n从 1 到 16

  • 其他的操作就是正常的stack操作:取栈顶的元素,计算,压回栈顶

    • 正常的pop和push操作

注意:只可以访问前16个元素:状态变量可以无限个,但是局部变量最多16个,局部变量存储在堆栈中,下面是一个例子:

1
2
3
4
5
6
7
8
9
10
11
12
13
14
15
16
17
18
19
20
21
contract stackExample {
function test() public{
bytes1 a1 = "0";
bytes1 a2 = "0";
bytes1 a3 = "0";
bytes1 a4 = "0";
bytes1 a5 = "0";
bytes1 a6 = "0";
bytes1 a7 = "0";
bytes1 a8 = "0";
bytes1 a9 = "0";
bytes1 a10 = "0";
bytes1 a11 = "0";
bytes1 a12 = "0";
bytes1 a13 = "0";
bytes1 a14 = "0";
bytes1 a15 = "0";
bytes1 a16 = "0";
bytes1 a17 = "0";
}
}

报错内容:

1
2
3
4
5
6
报错内容如下:
from solidity:
aaa.sol:6:9: CompilerError: Stack too deep, try removing local variables.
uint256 a1 = 0;
^--------^
【去掉任何一个变量则不报错,因为局部变量最多16个】

2023/24/27更新

1
2
3
4
5
6
7
8
9
10
11
12
13
14
15
16
17
18
19
20
21
22
23
24
25
26
27
28
29
30
31
32
33
34
35
36
37
38
39
40
41
42
43
44
45
46
47
48
49
50
51
52
53
54
55
56
57
58
59
60
61
62
63
64
65
66
67
68
69
70
71
72
73
74
75
76
77
78
79
80
81
// SPDX-License-Identifier: MIT
pragma solidity ^0.8.0;
contract stackExample {
function test() public returns (uint256){
uint256 a1 = 0;
uint256 a2 = 0;
uint256 a3 = 0;
uint256 a4 = 0;
uint256 a5 = 0;
uint256 a6 = 0;
uint256 a7 = 0;
uint256 a8 = 0;
uint256 a9 = 0;
uint256 a10 = 0;
uint256 a11 = 0;
uint256 a12 = 0;
uint256 a13 = 0;
uint256 a14 = 0;
uint256 a15 = 0;
uint256 a16 = 0;
uint256 a17 = 0;
uint256 a18 = 0;
return a18;
}
}
//上述合约无法通过编译

// SPDX-License-Identifier: MIT
pragma solidity ^0.8.0;
contract stackExample {
function test() public returns (uint256){
uint256 a1 = 0;
uint256 a2 = 0;
uint256 a3 = 0;
uint256 a4 = 0;
uint256 a5 = 0;
uint256 a6 = 0;
uint256 a7 = 0;
uint256 a8 = 0;
{uint256 a9 = 0;
uint256 a10 = 0;
uint256 a11 = 0;
uint256 a12 = 0;
uint256 a13 = 0;
uint256 a14 = 0;
uint256 a15 = 0;}
uint256 a16 = 0;
uint256 a17 = 0;
uint256 a18 = 0;
return a18;
}
}

//上述合约可以通过编译

// SPDX-License-Identifier: MIT
pragma solidity ^0.8.0;
contract stackExample {
function test() public{
uint256 a1 = 0;
uint256 a2 = 0;
uint256 a3 = 0;
uint256 a4 = 0;
uint256 a5 = 0;
uint256 a6 = 0;
uint256 a7 = 0;
uint256 a8 = 0;
uint256 a9 = 0;
uint256 a10 = 0;
uint256 a11 = 0;
uint256 a12 = 0;
uint256 a13 = 0;
uint256 a14 = 0;
uint256 a15 = 0;
uint256 a16 = 0;
uint256 a17 = 0;
uint256 a18 = 0;

}
}
//上述合约可以通过编译

拷贝与引用

特点

  • 数据类型

    • 值类型

    • 引用类型

    • 成员变量storage

    • 局部变量

  • 局部变量的location

    • memory

    • calldata

    • storage:指向storage

  • 消息调用的有效载荷叫做calldata,和location的calldata不是同一个意思!

  • 消息调用message的calldata,即有效载荷的部分。message不能被修改,因此location的calldata是只读的。calldata的数据块不能被值拷贝,但是可以进行引用拷贝。也就是说,calldata这个area的数据只能引用message中的数据,或者两个calldata之间相互引用。

  • 任何一个成员变量永远都只会指向属于自己的数据块(插槽),是一对一的关系,不存在一对多、多对一、多对多的情况,如图:

图示与算法

代码演示

1
2
3
4
5
6
7
8
9
10
11
12
13
14
15
16
17
18
19
20
21
22
23
24
25
26
27
28
29
30
31
32
33
34
35
36
37
38
39
40
41
42
43
44
45
46
47
48
49
50
51
52
53
54
55
56
57
58
59
60
61
62
63
64
65
66
67
68
69
70
71
72
73
74
75
76
77
78
79
80
81
82
83
84
85
86
87
88
89
90
91
pragma solidity ^0.8.0;

contract MemberVatiable{
int256[] data1;
int256[] data2;

function getData1() public view returns(int256 memory){
return data1;
}

function getData2() public view returns(uint256 memory){
return data2;
}

function insertData1(int256 d) public{
return data1.push(d);
}

function insertData2(int256 d) public{
return data2.push(d);
}

//1.成员变量都是存放在storage
//2.storage存储位置的变量之间赋值的时候是值拷贝
function setData2ToData1() public{
data1 = data2;//成员变量相互赋值
}

//成员变量本质上就是插槽,storage layout
function refAndState_1() public{
int256p[] storage dataref = data1;//data1和dataref指向同一个数据块(插槽)
//下面这条语句是引用赋值: data2和dataref指向同一个数据块(插槽)
dataref = data2;
}

//成员变量本质上就是插槽,storage layout
function refAndState_2() public{
int256p[] storage dataref = data2;//data2和dataref指向同一个数据块(插槽)
//下面这条语句是值拷贝
data1 = dataref;
}

function calldata_ref_right(string calldata name) public{
string calldata temp = name;//引用拷贝
name = temp;
}

function calldata_copy_wrong(string calldata name) public {
//calldata不能成为值拷贝目标
//以下内容报错
//string memory temp = name;//值拷贝
//name = temp;

//报错内容:Type string memory is not implicitly convertible to expected type string calldata.
}

function valueCopy() public{//值类型的数据之间赋值: 只能是值拷贝
uint v1 = 1;
uint v2 = 2;
v1 = v2;
}

function refCopy() public{//引用类型的数据之间赋值:

//定义一个引用变量,必须指明他的location,否则报错,例如
//string x; ===> 这会报错,应该这么写
string memory x;//或string calldata x;或string storage x;
//假如location写成calldata,那么这个变量x就是指向消息调用calldata的一部分calldata
//注意:location的calldata指的是数据类型的,而消息调用的数据叫做calldata,两者不同
}

function x_1() public{
data1 = data2;//值拷贝
}

function x_2() public{
int256[] memory temp = new int256[](6);
data1 = temp;//值拷贝
}

function x_3() public{
int256[] memory temp = new int256[](6);
temp1 = data2;//值拷贝
}

function x_4() public{
int256[] storage temp = data1;
temp = data2;//引用拷贝
}

}

  • 例子1

    1. 初始状态下,调用insertData1()和insertData2()向data1和data2插入两个数据,结果:getData1()返回[1,1],getData2()返回[2,2]

    2. 调用setData2ToData1(),结果:getData1()返回[2,2],getData2()返回[2,2]

    3. 调用insertData1()向data1插入数据1

    4. 结果:getData1()返回[2,2,1],getData2()返回[2,2]

    5. 调用insertData2()向data2插入数据2

    6. 结果:getData1()返回[2,2,1],getData2()返回[2,2,2]

    7. 结论:storage存储位置的变量之间赋值的时候是值拷贝

  • 例子2

    1. 初始状态下,调用insertData1()和insertData2()向data1和data2插入两个数据,结果:getData1()返回[1,1],getData2()返回[2,2]

    2. 调用refAndState_2(),结果:getData1()返回[2,2],getData2()返回[2,2]

招新小广告

ChaMd5 Venom 招收大佬入圈

新成立组IOT+工控+样本分析 长期招新

欢迎联系[email protected]


文章来源: http://mp.weixin.qq.com/s?__biz=MzIzMTc1MjExOQ==&mid=2247508764&idx=1&sn=bc79ec8e82f9d7de14f17ddac110ad78&chksm=e89d8bc4dfea02d2b0f004aace3f1d8f9913d24c598461699722f914f4b3f56362da83fe1491#rd
如有侵权请联系:admin#unsafe.sh