干货 | API接口渗透测试技巧汇总
作者:白河愁,来源:先知社区1.1 RPC(远程过程调用)远程过程调用(英语:Remote Procedure Call,缩写为 RPC)是一个计算机通信协议。该协议允许运行于一台计算机的程序调用另一 2023-3-25 08:30:59 Author: 菜鸟学信安(查看原文) 阅读量:142 收藏

作者:白河愁,来源:先知社区

1.1 RPC(远程过程调用)

远程过程调用(英语:Remote Procedure Call,缩写为 RPC)是一个计算机通信协议。该协议允许运行于一台计算机的程序调用另一台计算机的子程序,而程序员无需额外地为这个交互作用编程。如果涉及的软件采用面向对象编程,那么远程过程调用亦可称作远程调用或远程方法调用,例:Java RMI。

RPC 一般直接使用 TCP 协议进行通信,通常不涉及到 HTTP。HTTP 下面有2种技术:

  • XML-RPC(https://zh.wikipedia.org/wiki/XML-RPC)

  • JSON-RPC(https://zh.wikipedia.org/wiki/JSON-RPC)

Web service 和 RESTful API 都可算作远程过程调用的子集。

1.2 Web Service

Web Service 是一种服务导向架构的技术,通过标准的Web协议提供服务,目的是保证不同平台的应用服务可以互操作。

根据 W3C 的定义,Web 服务(Web service)应当是一个软件系统,用以支持网络间不同机器的互动操作。网络服务通常是许多应用程序接口(API)所组成的,它们透过网络,例如国际互联网(Internet)的远程服务器端,执行客户所提交服务的请求。

尽管W3C的定义涵盖诸多相异且无法介分的系统,不过通常我们指有关于主从式架构(Client-server)之间根据 SOAP 协议进行传递 XML 格式消息。无论定义还是实现,Web 服务过程中会由服务器提供一个机器可读的描述(通常基于WSDL)以辨识服务器所提供的 Web 服务。另外,虽然 WSDL 不是 SOAP 服务端点的必要条件,但目前基于Java 的主流 Web 服务开发框架往往需要 WSDL 实现客户端的源代码生成。一些工业标准化组织,比如 WS-I,就在 Web 服务定义中强制包含 SOAP 和 WSDL。

Web Service 是一种比较“重”和“老”的 Web 接口技术,目前大部分应用于金融机构的历史应用和比较老的应用中。

1.3 RESTful API

REST,全称是 Resource Representational State Transfer,通俗来讲就是,资源在网络中以某种表现形式进行状态转移。分解开来:

  • Resource:资源,即数据(前面说过网络的核心)。比如 newsfeed,friends等;

  • Representational:某种表现形式,比如用JSON,XML,JPEG等;

  • State Transfer:状态变化。通过HTTP动词实现。

RESTful API 就是符合 REST 风格的 API,传递数据也是2种形式:

  • XML,少见

  • json,常见,现在 Web 应用基本使用这种形式的 API。

1.4 MVC、MVP、MVVM

Web 应用程序和 APP 应用程序的 API 跟目前的流行框架和模式相关,主要有3种模式:MVC、MVP、MVVM。

MVC 将整个应用分成 Model、View 和 Controller 三个部分,而这些组成部分其实也有着几乎相同的职责。

  • 视图:管理作为位图展示到屏幕上的图形和文字输出;

  • 控制器:翻译用户的输入并依照用户的输入操作模型和视图;

  • 模型:管理应用的行为和数据,响应数据请求(经常来自视图)和更新状态的指令(经常来自控制器);

此类模式和架构的应用越来越多导致 API 接口的应用也越来越流行。想了解更多可以在网上查找相关资料。

2.1 Web Service 测试

2.1.1 找 Webservice 接口

  • Google hacking

    • inurl:jws?wsdl

    • inurl:asmx?wsdl

    • inurl:aspx?wsdl

    • inurl:ascx?wsdl

    • inurl:ashx?wsdl

    • inurl:dll?wsdl

    • inurl:exe?wsdl

    • inurl:php?wsdl

    • inurl:pl?wsdl

    • inurl:?wsdl

    • filetype:jws

    • filetype:asmx

    • filetype:ascx

    • filetype:aspx

    • filetype:ashx

    • filetype:dll

    • filetype:exe

    • filetype:php

    • filetype:pl

    • filetype:wsdl wsdl

  • fuzzing

  • 爬虫

2.1.2 测试工具

涉及主要工具:

  • Soap UI PRO,渗透测试流程的发起,通信报文的解析、集合payload之后通信报文的重新组装等,14天试用,可以做自动化测试。

  • SoapUI Free,手工测试

  • SOAPSonar,SOAP UI 的替代。

  • Burp Suite,代理拦截,跟踪通信过程和结果,对通信进行重放和二次处理等。

  • WSSAT

  • WS-Attacker

 2.1.3 测试项目

  • Fuzzing

  • XSS /SQLi/ Malformed XML

  • File Upload

  • Xpath Injection

  • XML Bomb (DoS)

  • Authentication based attacks

  • Replay attacks

  • Session fixation

  • XML Signature wrapping

  • Session timeout

  • Host Cipher Support/ Valid Certificate/ Protocol Support

  • Hashing Algorithm Support

2.1.4 手工测试方法

主要使用 Soap UI Open Source,有安全测试Case,需要配置 SOAP 代理到 Burp,数据流,现在的版本是5.4.0。

代理配置

可以用 Burp 重放 SOAP 的探测 Payload。
使用 Soap UI Open Source,测试步骤:

  1. 创建工作空间

  2. 新建 SOAP 项目

  3. 增加 WSDL,配置名称和 WSDL 链接

  4. 选择要测试的 TestSuite,增加一个安全测试

  5. 选择测试的类型,运行测试

2.1.5 自动化测试

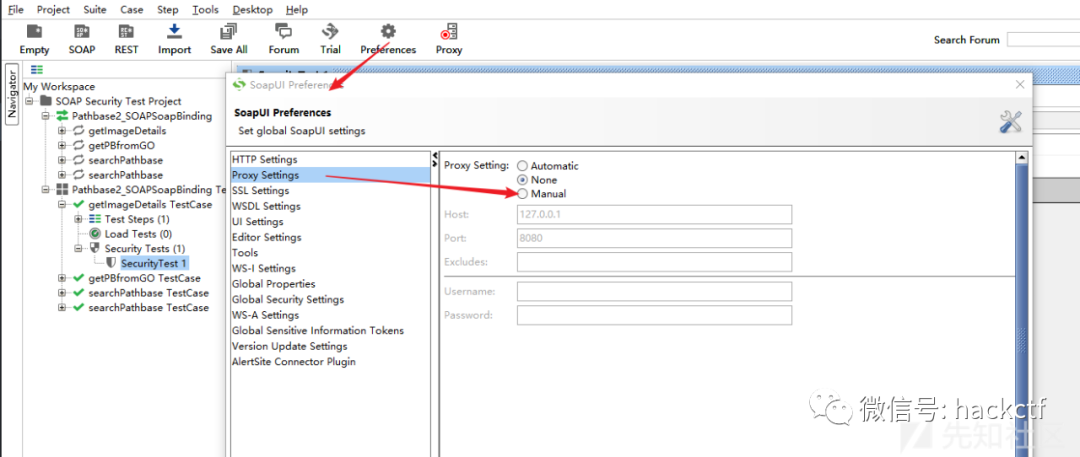
SOAP 配置,2步,“File”-“Preference”-“Proxy”,设置 Burp 代理

直接在 Soup UI 主菜单上选择运行一个测试。

在弹出窗口中输入 WSDL 地址。

SUAP UI 会自动探测接口。然后在项目-测试Case的右键菜单中选择安全测试

运行安全测试。

Burp 代理会捕获所有的测试请求

其他工具介绍
WSSAT,选择加载存在 WSDL 列表的文件,运行。

WS-Attacker

AWVS 的扫描也能直接测试 Web Service

2.2 RESTful API 测试

2.2.1 测试工具

  • 常见的浏览器插件

    • Chrome Restlet Client

- Firefox RESTClient

  • 客户端工具

    • Postman

- Swagger

通常使用 Postman 的情况多些,有机会的话问下开发如何配置测试环境,直接配置一套一样的。
Postman 的代理配置:

还是主要以 Restful API 说明。

3.1 逻辑越权类

本质上可以说是不安全的直接对象引用,可以通过修改可猜测的参数获取不同参数下的响应结果。参数可以是用户名、用户 ID,连续的数字,变形的连续数字(各种编码或哈希),通过直接修改参数值完成越权的操作。

示例:

  • https://wooyun.shuimugan.com/bug/view?bug_no=189225

  • https://wooyun.shuimugan.com/bug/view?bug_no=150462

  • https://wooyun.shuimugan.com/bug/view?bug_no=140374

  • https://wooyun.shuimugan.com/bug/view?bug_no=106709

3.2 输入控制类

XXE,Restful API 的注入漏洞,XSS,溢出,特殊字符的处理。

示例:

  • https://wooyun.shuimugan.com/bug/view?bug_no=211103

  • https://wooyun.shuimugan.com/bug/view?bug_no=132270

  • https://wooyun.shuimugan.com/bug/view?bug_no=8714

3.3 接口滥用

没有请求频率限制导致的各种爆破和遍历,如短信验证码爆破、登录爆破、手机号遍历、身份证遍历等。

示例:

  • https://wooyun.shuimugan.com/bug/view?bug_no=141419

  • https://wooyun.shuimugan.com/bug/view?bug_no=66571

  • https://wooyun.shuimugan.com/bug/view?bug_no=36058

  • https://wooyun.shuimugan.com/bug/view?bug_no=147334

3.4 信息泄露

包括越权导致的信息泄露、畸形请求导致的报错响应。

示例:

  • https://wooyun.shuimugan.com/bug/view?bug_no=171313

  • https://wooyun.shuimugan.com/bug/view?bug_no=160095

  • https://wooyun.shuimugan.com/bug/view?bug_no=127457

3.5 HTTP 响应头控制

关于响应头:

  • 发送 X-Content-Type-Options: nosniff 头。

  • 发送 X-Frame-Options: deny 头。

  • 发送 Content-Security-Policy: default-src 'none' 头。

  • 删除指纹头 - X-Powered-ByServerX-AspNet-Version 等等。

  • 在响应中强制使用 content-type

3.6 服务端配置漏洞

如服务端版本信息泄露,或服务端程序本身存在漏洞等。

根据上面讲的测试方法,一般需要做好:

  1. 认证和授权控制

  2. 用户输入控制

  3. 接口请求频率的限制

  4. 输出控制

  5. 添加安全响应头参数

参考 API-Security-Checklist 和历史上的渗透测试结果设计适合自己组织的 API 安全开发规范。

Web Service 的渗透测试参考:

  • https://blog.csdn.net/cq1982/article/details/44728489

  • https://t0data.gitbooks.io/burpsuite/content/chapter17.html

  • https://www.owasp.org/index.php/Web_Service_Security_Testing_Cheat_Sheet

  • https://www.soapui.org/security-testing/getting-started.html

  • http://blog.securelayer7.net/web-services-api-penetration-testing-part-2/

  • https://www.soapui.org/security-testing/getting-started.html

  • https://www.anquanke.com/post/id/85910

Restful API 的参考:

  • https://github.com/shieldfy/API-Security-Checklist

  • https://www.owasp.org/index.php/REST_Security_Cheat_Sheet

文章来源: http://mp.weixin.qq.com/s?__biz=MzU2NzY5MzI5Ng==&mid=2247495922&idx=1&sn=95e30fc3212980eef5b69945fbf6b682&chksm=fc9bea6dcbec637b1874f3ae9db599e6db45463e90de92481226b745c45e657ad03854811e5a#rd
如有侵权请联系:admin#unsafe.sh