Android Audio音频常见问题分析方法
Android Audio音频常见问题分析方法(1).无声(2).断音(3).杂音(4).设备切换(5).延迟播放(6).焦点问题(7).多路录音(8).有线耳机(9).蓝牙(10).控制类问题(11 2023-3-2 07:37:11 Author: 哆啦安全(查看原文) 阅读量:149 收藏

Android Audio音频常见问题分析方法

(1).无声

(2).断音

(3).杂音

(4).设备切换

(5).延迟播放

(6).焦点问题

(7).多路录音

(8).有线耳机

(9).蓝牙

(10).控制类问题

(11).播放时间有问题

(12).声音在不同应用中切换的问题

(13).无声问题(连上BT)

(14).音质问题

(15).录音

(16).路由问题

(17).BT audio分析总结

(1).无声

整机无声(bt和手机一起播放声音时):通路策略切错;BT状态不对;data往BT走,BT断开无法播放;全局静音;音量为0;往下写data时中间出现了mute;

整机无声(只有手机):可能是播放设备没有正确选择,输出设备策略选择问题

A2DP无声:正常情况数据走A2DP,实际上走了SCO,但SCO无法接收,所以没有声音

SCO无声:网络原因;没有打开mic

(2).断音

在MTK平台中,audio dump中resample in节点有断音,可能是underrun,原因是APP写数据太慢,这种情况无法优化,只能三方解决。在往下走的其他节点出现断音,通过调整buffer大小来解决(buffer一般情况不动,减少buffer会出现断音,增大buffer会出现延迟)。数据写快了,写慢了都可能造成断音

(3).杂音

通过audio dump定位,在节点af_track就有杂音属于是APP写下来的数据就有杂音。资源文件就有杂音,无法优化。资源文件没有杂音,可能是在上层太忙,buffer太小,出现了underrun,造成了数据损坏,这种情况通过调整buffer来解决,调整frameCount,调大延时变长,request太多,但是写的少,write的数据就有可能丢失。杂音在中间,如effect,resample等情况

(4).设备切换

耳机插拔,蓝牙,不同stream不同的route,不同的volume。track start后马上暂停了

(5).延迟播放

看最开始write数据的时间,可能最开始写的数据就是空的。或者是延迟的写数据的时间

(6).焦点问题

哪一个请求焦点是最新的,焦点就在哪儿

(7).多路录音

(8).有线耳机

(9).蓝牙

(10).控制类问题

如播放、暂停等操作,考虑BT协议的问题

(11).播放时间有问题

分析第一次write date的地方(track write to buffer)

(12).声音在不同应用中切换的问题

分析MediaFocus,谁最后请求,给谁focus,类似栈

(13).无声问题(连上BT)

考虑是否写了data,有没有data传下来,data是否为mute,上层app传递命令是否有错误,BT协议不匹配,track start后是不是马上停了。BT控制是否有问题

(14).音质问题

首先分析dump,确定出现问题的节点,杂音分析buffer,断音一般为underrun(上层app写数据太慢,供不应求,会造成断音或者杂音,解决方案一般是调整buffer大小,buffer调大)3秒一般是standby

(15).录音

一般考虑多路录音,多个record抢占mic

(16).路由问题

(17).BT audio分析总结

分析audio dump,确定写给BT的data是否正常,MTK平台Android原生架构分析threadloop write节点,高通平台分析QXDM 1586节点,从dump确定问题大概位置

分析systrace 确定性能

AudioFocus状态(用于播放或者音量异常的情况)

AudioTrack是否正常创建

bt连接是否正常

通路异常,setMode,setSpeakerphoneOn等都会影响设备选择,sco调用流程是否正常

APM setOutputDevice时已经选择了预期的设备,则是驱动问题

推荐阅读

Android Audio音频系统

Android Framework学习路线

Android Audio音频系统之深入浅出

Android10以上系统Audio音频遇到播放视频无声时的分析方法

干货|Android APP应用工程师转Framework工程师(仅此一篇够了)

Android中实现系统声音录制(内置声源的录制)-framework调用流程分析

定制版安全手机

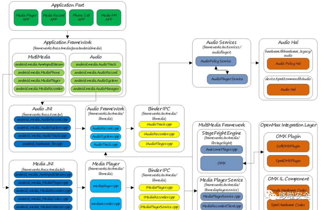
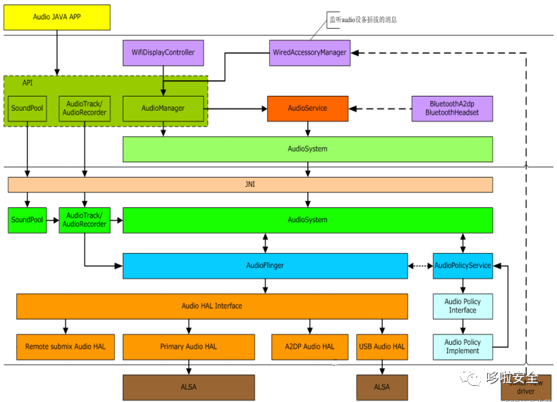
Android Audio音频框架图

Android Audio软件架构图

Android Audio音频模块

从AudioTrack到AudioFlinger

Android Audio音频框架图

AudioTrack、PlaybackThread、输出流设备三者的对应关系

AudioTrack和AudioFlinger的类图,AudioFlinger的主要类及其关系、AudioTrack与AudioFlinger之间的联系

AudioFlinger拥有的PlaybackThread、Track、TrackHandle实例

以上关于Android Audio音频模块、框架、架构相关图片来源于网络

Android Audio音频框架图

链接:https://pan.baidu.com/s/1FcYc80vBUPyNTOJv9RDZ1Q 提取码:csv8
原文链接:http://www.ppmy.cn/news/696.html
Audio架构https://blog.csdn.net/DADWAWFMA/article/details/126439820
Android Audio整体结构https://blog.csdn.net/qq_18984151/article/details/121957059
Android Audio音频框架https://blog.csdn.net/u012459903/article/details/126517566

Android在线源码阅读

http://aospxref.com/http://androidxref.com/

商务合作

更多业务合作,点击下方"阅读原文"


文章来源: http://mp.weixin.qq.com/s?__biz=Mzg2NzUzNzk1Mw==&mid=2247495247&idx=1&sn=7ec8fb03e6bc2ee01ddb0fa261ea7a1a&chksm=ceb8ab01f9cf22175335e142de843e74a08aa4a983255f7ab5b067dffacab7dabb09488216d6#rd
如有侵权请联系:admin#unsafe.sh