Go标准库:context 详解
导语 | 最近学习go有一段时间了,在网上一直看到别人推荐,学go可以学习里面的context源码,短小精悍。看了下确实有所收获,本文是基于我最近对context源码学习的一些心得积累,望大家不吝赐教 2022-10-25 09:1:28 Author: Go语言中文网(查看原文) 阅读量:17 收藏

导语 | 最近学习go有一段时间了,在网上一直看到别人推荐,学go可以学习里面的context源码,短小精悍。看了下确实有所收获,本文是基于我最近对context源码学习的一些心得积累,望大家不吝赐教。

一、为什么使用Context

(一)go的扛把子

要论go最津津乐道的功能莫过于go强大而简洁的并发能力。

func main(){  go func(){    fmt.Println("Hello World")  }()}

通过简单的go func(){},go可以快速生成新的协程并运行。

(二)想象一个没有Context的世界

有并发的地方就有江湖。每个编程语言都有各自的并发编程方式,也有不同的并发控制方法,比如java通过join()来做主子线程同步。

go里面常用于协程间通信和管理的有channel和sync包。比如channel可以通知协程做特定操作(退出,阻塞等),sync可以加锁和同步。

假如我要实现一个可以同时关闭所有协程的程序,可以这样实现。

closed := make(chan struct{})
for i := 0; i < 2; i++ { // do something
go func(i int) { select { case <-closed: fmt.Printf("%d Closed\n", i) } }(i)}
// 发送指令关闭所有协程close(closed)
time.Sleep(1 * time.Second)

因为go的协程不支持直接从外部退出,不像C++和Java有个线程ID可以操作。所以只能通过协程自己退出的方式。一般来说通过channel来控制是最方便的。

如果我想加点功能,比如到时间后退出,只要给channel增加关闭条件即可。

closed := make(chan struct{})
for i := 0; i < 2; i++ { go func(i int) { // do something
select { case <-closed: fmt.Printf("%d Timeout\n", i) } }(i)}
// 加个时间条件ta := time.After(5 * time.Second)select {case <-ta: close(closed)}
time.Sleep(1 * time.Second)

(三)用Context精简代码

上面的代码已经够简单了,但是还是显得有些复杂。比如每次都要在协程内部增加对channel的判断,也要在外部设置关闭条件。试想一下,如果程序要限制的是总时长,而不是单个操作的时长,这样每个操作要限制多少时间也是个难题。

这个时候就轮到Context登场了。Context顾名思义是协程的上下文,主要用于跟踪协程的状态,可以做一些简单的协程控制,也能记录一些协程信息。

下面试着用Context改造下前面的例子:

// 空的父contextpctx := context.TODO()
// 子context(携带有超时信息),cancel函数(可以主动触发取消)//ctx, cancel := context.WithTimeout(pctx, 5*time.Second)ctx, _ := context.WithTimeout(pctx, 5*time.Second)
for i := 0; i < 2; i++ { go func(i int) { // do something
// 大部分工具库内置了对ctx的判断,下面的部分几乎可以省略 select { case <-ctx.Done(): fmt.Printf("%d Done\n", i) } }(i)}
// 调用cancel会直接关闭ctx.Done()返回的管道,不用等到超时//cancel()
time.Sleep(6 * time.Second)

通过Context可以进一步简化控制代码,且更为友好的是,大多数go库,如http、各种db driver、grpc等都内置了对ctx.Done()的判断,我们只需要将ctx传入即可。

二、Context基础用法

接下来介绍Context的基础用法,最为重要的就是3个基础能力,取消、超时、附加值

(一)新建一个Context

ctx := context.TODO()ctx := context.Background()

这两个方法返回的内容是一样的,都是返回一个空的context,这个context一般用来做父context。

(二)WithCancel

// 函数声明func WithCancel(parent Context) (ctx Context, cancel CancelFunc)// 用法:返回一个子Context和主动取消函数ctx, cancel := context.WithCancel(parentCtx)

这个函数相当重要,会根据传入的context生成一个子context和一个取消函数。当父context有相关取消操作,或者直接调用cancel函数的话,子context就会被取消。

举个日常业务中常用的例子:

// 一般操作比较耗时或者涉及远程调用等,都会在输入参数里带上一个ctx,这也是公司代码规范里提倡的func Do(ctx context.Context, ...) {  ctx, cancel := context.WithCancel(parentCtx)    // 实现某些业务逻辑    // 当遇到某种条件,比如程序出错,就取消掉子Context,这样子Context绑定的协程也可以跟着退出  if err != nil {    cancel()  }}

(三)WithTimeout

// 函数声明func WithTimeout(parent Context, timeout time.Duration) (Context, CancelFunc)// 用法:返回一个子Context(会在一段时间后自动取消),主动取消函数ctx := context.WithTimeout(parentCtx, 5*time.Second)

这个函数在日常工作中使用得非常多,简单来说就是给Context附加一个超时控制,当超时ctx.Done()返回的channel就能读取到值,协程可以通过这个方式来判断执行时间是否满足要求。

举个日常业务中常用的例子:

// 一般操作比较耗时或者涉及远程调用等,都会在输入参数里带上一个ctx,这也是公司代码规范里提倡的func Do(ctx context.Context, ...) {  ctx, cancel := context.WithTimeout(parentCtx)    // 实现某些业务逻辑
for { select { // 轮询检测是否已经超时 case <-ctx.Done(): return // 有时也会附加一些错误判断 case <-errCh: cancel() default: } }
}

现在大部分go库都实现了超时判断逻辑,我们只需要传入ctx就好。

(四)WithDeadline

// 函数声明func WithDeadline(parent Context, d time.Time) (Context, CancelFunc)// 用法:返回一个子Context(会在指定的时间自动取消),主动取消函数ctx, cancel := context.WithDeadline(parentCtx, time.Now().Add(5*time.Second))

这个函数感觉用得比较少,和WithTimeout相比的话就是使用的是截止时间

(五)WithValue

// 函数声明func WithValue(parent Context, key, val interface{}) Context// 用法: 传入父Context和(key, value),相当于存一个kvctx := context.WithValue(parentCtx, "name", 123)// 用法:将key对应的值取出v := ctx.Value("name")

这个函数常用来保存一些链路追踪信息,比如API服务里会有来保存一些来源ip、请求参数等。

因为这个方法实在是太常用了,比如grpc-go里的metadata就使用这个方法将结构体存储在ctx里。

func NewOutgoingContext(ctx context.Context, md MD) context.Context {    return context.WithValue(ctx, mdOutgoingKey{}, rawMD{md: md})}

三、Context源码实现

(一)理解Context

  • Context是一个接口

虽然我们平时写代码时直接context.Context拿来就用,但实际上context.Context是一个接口,源码里是有多种不同的实现的,借此实现不同的功能。

type Context interface {  // 返回这个ctx预期的结束时间  Deadline() (deadline time.Time, ok bool)  // 返回一个channel,当执行结束或者取消时被close,我们平时可以用这个来判断ctx绑定的协程是否该退出。实现里用的懒汉模式,所以一开始可能会返回nil  Done() <-chan struct{}  // 如果未完成,返回nil。已完成源码里目前就两种错误,已被取消或者已超时  Err() error  // 返回ctx绑定的key对应的value值  Value(key interface{}) interface{}}
  • Context们是一棵树

context整体是一个树形结构,不同的ctx间可能是兄弟节点或者是父子节点的关系。

同时由于Context接口有多种不同的实现,所以树的节点可能也是多种不同的ctx实现。总的来说我觉得Context的特点是:

  • 树形结构,每次调用WithCancel, WithValue, WithTimeout, WithDeadline实际是为当前节点在追加子节点。

  • 继承性,某个节点被取消,其对应的子树也会全部被取消。

  • 多样性,节点存在不同的实现,故每个节点会附带不同的功能。

  • Context的果子们

在源码里实际只有4种实现,要弄懂context的源码其实把这4种对应的实现学习一下就行,他们分别是:

  • emptyCtx:一个空的ctx,一般用于做根节点。

  • cancelCtx:核心,用来处理取消相关的操作。

  • timerCtx:用来处理超时相关操作。

  • valueCtx:附加值的实现方法。

现在先简单对这几个实现有个概念,后面会对其中核心关键的部分讲解下。

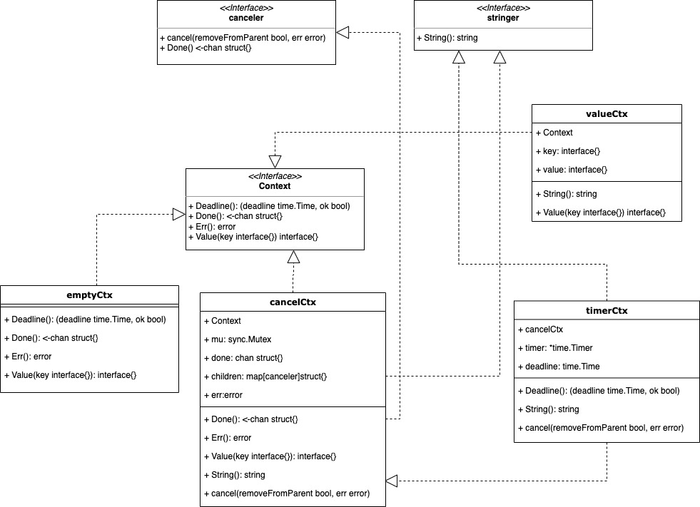
(二)Context类图

从类图中可以看出,源码里有4种结构和3种接口,相对于其他go库源码来说是比较简单的。

核心的接口是Context,里面包含了最常用的判断是否处理完成的Done()方法 。其他所有结构都通过①实现方法或②组合的方式来实现该接口。

核心的结构是cancelCtx,被timerCtx包含。cancelCtx和timerCtx可以说代表了Context库最核心的取消和超时相关的实现,也最为复杂些。

(三)Context源码

因为篇幅关系,不会把每一行源码都拎出来,会挑比较重点的方法讲下。由于平时我们使用都是通过几个固定的方法入口,所以会围绕这几个方法讲下

  • emptyCtx

对外体现

var (   background = new(emptyCtx)   todo       = new(emptyCtx))
func Background() Context { return background}
func TODO() Context { return todo}

TODO(),Background()其实都是返回一个emptyCtx。

实现

type emptyCtx int
func (*emptyCtx) Deadline() (deadline time.Time, ok bool) { return}func (*emptyCtx) Done() <-chan struct{} { return nil}func (*emptyCtx) Err() error { return nil}func (*emptyCtx) Value(key interface{}) interface{} { return nil}func (e *emptyCtx) String() string { switch e { case background: return "context.Background" case todo: return "context.TODO" } return "unknown empty Context"}

这个结构非常简单,都是返回nil。emptyCtx主要用于新建一个独立的树。比方说,我想在协程里做些异步操作,但是又想脱离主协程的ctx控制如使用独立的超时限制,就可以使用这种方式。但是在整个go程序里只有todo和background两个大根节点,所以TODO()和Background()其实是新建第二层级的子树。

func demo(ctx context.Context){  nctx := context.TODO()  nctx := context.WithTimeout(nctx, 5*time.Second)  ...}

  • valueCtx

对外体现

// 设置key, value值func WithValue(parent Context, key, val interface{}) Context {   if key == nil {      panic("nil key")   }   if !reflectlite.TypeOf(key).Comparable() {      panic("key is not comparable")   }   // 在当前节点下生成新的子节点   return &valueCtx{parent, key, val}}// 根据key读取valuefunc (c *valueCtx) Value(key interface{}) interface{} {   if c.key == key {      return c.val   }   return c.Context.Value(key)}

通过公共方法设置值,再通过valueCtx的内部方法获取值。后面再仔细讲下Value的实现方式。

实现

type valueCtx struct {   Context   key, val interface{}}// 根据key读取valuefunc (c *valueCtx) Value(key interface{}) interface{} {  // 每个ctx只绑定一个key,匹配则返回。否则向上追溯到匹配为止   if c.key == key {      return c.val   }   return c.Context.Value(key)}

从实现上可以看出,每当我们往ctx里调WithValue塞值时,都会生成一个新的子节点。调用的次数多了,生成的子树就很庞大。 

若当前节点的key和传入的key不匹配会沿着继承关系向上递归查找。递归到根就变成nil,表示当前key在该子树序列里没存。

  • cancelCtx

介绍完上面两种比较简单的结构后,终于要来到复杂的cancelCtx。cancelCtx和timerCtx关联性很强,基本上弄懂一个,另外一个也差不多了。

对外方法

func WithCancel(parent Context) (ctx Context, cancel CancelFunc) {   // 新建一个cancelCtx   c := newCancelCtx(parent)   // 将父节点的取消函数和子节点关联,做到父节点取消,子节点也跟着取消   propagateCancel(parent, &c)   // 返回当前节点和主动取消函数(调用会将自身从父节点移除,并返回一个已取消错误)   return &c, func() { c.cancel(true, Canceled) }}

对外的方法里包含的几个方法都是重点的方法,后面主要讲下

结构

type cancelCtx struct {   Context
mu sync.Mutex // protects following fields done chan struct{} // created lazily, closed by first cancel call children map[canceler]struct{} // set to nil by the first cancel call err error // set to non-nil by the first cancel call}
  • done:用于判断是否完成。

  • cancel:存子取消节点。

  • err:取消时的错误,超时或主动取消。

type canceler interface {   cancel(removeFromParent bool, err error)   Done() <-chan struct{}}

这个接口约定了可以取消的context,比如cancelCtx和timerCtx是可以取消的,emptyCtx和valueCtx是不可以取消的。

初始化

// newCancelCtx returns an initialized cancelCtx.func newCancelCtx(parent Context) cancelCtx {   return cancelCtx{Context: parent}}

初始化就是将父节点设置了一下,其他不设置。

cancelCtx的取消实现

// cancel closes c.done, cancels each of c's children, and, if// removeFromParent is true, removes c from its parent's children.func (c *cancelCtx) cancel(removeFromParent bool, err error) {  // 取消无论是通过父节点还是自身主动取消,err都不为空   if err == nil {      panic("context: internal error: missing cancel error")   }   c.mu.Lock()   if c.err != nil {     // c.err 不为空表示已经被取消过,比如父节点取消时子节点可能已经主动调用过取消函数      c.mu.Unlock()      return // already canceled   }   c.err = err   if c.done == nil {     // closedchan 是一个已经关闭的channel,要特殊处理是因为c.done是懒加载的方式。只有调用c.Done()时才会实际创建      c.done = closedchan   } else {      close(c.done)   }   // 递归取消子节点   for child := range c.children {      // NOTE: acquiring the child's lock while holding parent's lock.      child.cancel(false, err)   }   c.children = nil   c.mu.Unlock()
// 从父节点中移除当前节点 if removeFromParent { removeChild(c.Context, c) }}

整个过程可以总结为:

  • 前置判断,看是否为异常情况。

  • 关闭c.done,这样外部调用cancelCtx.Done()就会有返回结果。

  • 递归调用子节点的cancel方法。

  • 视情况从父节点中移除子节点。

这里child.cancel(false,err)不从父节点移除子节点是因为当前节点操作已取过锁,移除操作会再取锁造成冲突,故先全部cancel后再将children置为nil一次性移除。

propagateCancel 绑定父子节点的取消关系

// propagateCancel arranges for child to be canceled when parent is.func propagateCancel(parent Context, child canceler) {   done := parent.Done()   if done == nil {     // 若当前节点追溯到根没有cancelCtx或者timerCtx的话,表示当前节点的祖先没有可以取消的结构,后面的父子绑定的操作就可以不用做了,可参考下图      return // parent is never canceled   }
select { case <-done: // 父节点已取消就直接取消子节点,无需移除是因为父子关系还没加到parent.children // parent is already canceled child.cancel(false, parent.Err()) return default: }
// 获取最近的可取消的祖先 if p, ok := parentCancelCtx(parent); ok { p.mu.Lock() if p.err != nil { // 和前面一样,如果祖先节点已经取消过了,后面就没必要绑定,直接取消就好 // parent has already been canceled child.cancel(false, p.err) } else { // 绑定父子关系 if p.children == nil { p.children = make(map[canceler]struct{}) } p.children[child] = struct{}{} } p.mu.Unlock() } else { // 当ctx是开发者自定义的并继承context.Context接口会进入这个分支,另起一个协程来监听取消动作,因为开发者自定义的习惯可能和源码中用c.done和c.err的判断方式有所不同 atomic.AddInt32(&goroutines, +1) go func() { select { case <-parent.Done(): child.cancel(false, parent.Err()) case <-child.Done(): } }() }}

①当祖先继承链里没有cancelCtx或timerCtx等实现时,Done()方法总是返回nil,可以作为前置判断。

②parentCancelCtx取的是可以取消的最近祖先节点。

总结

总结一下,cancelCtx的作用其实就两个:

  • 绑定父子节点,同步取消信号,父节点取消子节点也跟着取消。

  • 提供主动取消函数。

  • timerCtx

结构体

type timerCtx struct {   cancelCtx   timer *time.Timer // Under cancelCtx.mu.
deadline time.Time}

相比cancelCtx多了一个计时器和截止时间

取消方法

func (c *timerCtx) cancel(removeFromParent bool, err error) {   c.cancelCtx.cancel(false, err)   if removeFromParent {      // Remove this timerCtx from its parent cancelCtx's children.      removeChild(c.cancelCtx.Context, c)   }   c.mu.Lock()   if c.timer != nil {      c.timer.Stop()      c.timer = nil   }   c.mu.Unlock()}

取消方法就是直接调用cancelCtx的取消外加计时器停止。

对外方法

func WithDeadline(parent Context, d time.Time) (Context, CancelFunc) {   if cur, ok := parent.Deadline(); ok && cur.Before(d) {     // 传入的截止时间在父节点截止时间之后,则父节点取消时会同步取消当前子节点,不需要额外再设置计费器了,可以当普通的cancelCtx对待。      // The current deadline is already sooner than the new one.      return WithCancel(parent)   }   c := &timerCtx{      cancelCtx: newCancelCtx(parent),      deadline:  d,   }   propagateCancel(parent, c)   dur := time.Until(d)   if dur <= 0 {     // 已超时直接取消      c.cancel(true, DeadlineExceeded) // deadline has already passed      return c, func() { c.cancel(false, Canceled) }   }   c.mu.Lock()   defer c.mu.Unlock()   if c.err == nil {     // 间隔时间到后主动触发取消      c.timer = time.AfterFunc(dur, func() {         c.cancel(true, DeadlineExceeded)      })   }   return c, func() { c.cancel(true, Canceled) }}

四、总结

综上所述,Context的主要功能就是用于控制协程退出和附加链路信息。核心实现的结构体有4个,最复杂的是cancelCtx,最常用的是cancelCtx和valueCtx。整体呈树状结构,父子节点间同步取消信号。

 作者简介

郭君

腾讯后台开发工程师

腾讯后台开发工程师,目前从事人工智能工程化落地相关工作。


推荐阅读

福利
我为大家整理了一份从入门到进阶的Go学习资料礼包,包含学习建议:入门看什么,进阶看什么。关注公众号 「polarisxu」,回复 ebook 获取;还可以回复「进群」,和数万 Gopher 交流学习。


文章来源: http://mp.weixin.qq.com/s?__biz=MzAxMTA4Njc0OQ==&mid=2651453618&idx=1&sn=9c4f1ba45d350e47965a5f2c931832f9&chksm=80bb2640b7ccaf568b486dce50c3002bfbf0871426500dcfcf344b6aa493cd15a8c9a4c6c9ff#rd
如有侵权请联系:admin#unsafe.sh