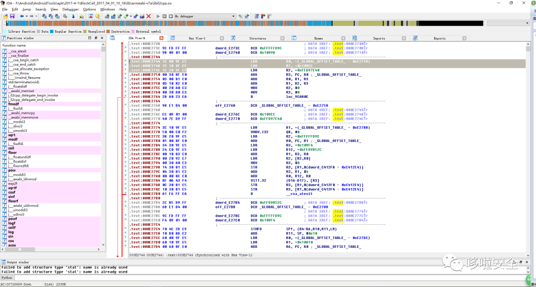
手游逆向与防护(建议收藏)
第一步:关注"哆啦安全"微信公众号第二步:回复"unity3d"第三步:领取"手游逆向与防护"资料链接:https://pan.baidu.com/s/19PB62oHBMn_IAREJwW2aVg
2022-10-3 12:29:3
Author: 哆啦安全(查看原文)
阅读量:16
收藏
![]()
![]()
![]()
![]()
![]()
![]()
![]()
![]()
![]()
![]()
![]()
![]()
![]()
![]()
第一步:关注"哆啦安全"微信公众号
第二步:回复"unity3d"
第三步:领取"手游逆向与防护"资料
链接:https://pan.baidu.com/s/19PB62oHBMn_IAREJwW2aVg
第四步:Frida逆向分析实战(中高级课程)
第五步:终身VPI会员
终身VIP会员
零基础培训课程+技术指导服务(技术交流社群)
有需求、感兴趣、商务合作、进群添加微信
![]()
推荐阅读
威胁手游安全的对象有哪些吗?
手游修改器锁机APP的逆向分析
Objection高效对APP逆向分析实践
手游安全之cocos2d-x的源码浅析(手游逆向与防护)
![]()
![]()
文章来源: http://mp.weixin.qq.com/s?__biz=Mzg2NzUzNzk1Mw==&mid=2247494363&idx=1&sn=6b65226777850b664e6ac643888f6bf9&chksm=ceb8af95f9cf26838b44d88d37f98cfa8add01418d10b448bdd11554293ac291307702fe4160#rd
如有侵权请联系:admin#unsafe.sh