Qiling框架入门-QilingLab
0x00 简介 Qiling框架是基于unicorn的多架构平台模拟执行框架,本质上是在沙箱环境内模拟执行二进制文件,在模拟执行的基础上提供统一的分析API,这个API包括插桩分析、快照、系统调用和A 2022-9-9 15:50:5 Author: NOP Team(查看原文) 阅读量:32 收藏

0x00 简介

Qiling框架是基于unicorn的多架构平台模拟执行框架,本质上是在沙箱环境内模拟执行二进制文件,在模拟执行的基础上提供统一的分析API,这个API包括插桩分析、快照、系统调用和API劫持等。

QilingLab是受FridaLab的启发,由11个小挑战组成的二进制程序,用来帮助新手快速熟悉和掌握 Qiling 框架的基本用法。

QilingLab 下载地址:https://www.shielder.com/attachments/qilinglab-aarch64

QilingLab rootfs 下载地址:https://github.com/qilingframework/rootfs/tree/master/arm64_linux

Qiling文档:https://docs.qiling.io/en/latest/

挑战如下:

0x01 挑战

exp模板如下:

from qiling import *
from qiling.const import *

def challengeX(ql: Qiling):
    pass

if __name__ == "__main__":
    target = ['./qilinglab-aarch64']
    rootfs = "./arm64_linux"
    ql = Qiling(target, rootfs, verbose=QL_VERBOSE.DEFAULT)
    challengeX(ql)
    ql.run()

1. Challenge1

Challenge1: 在0x1337地址处写入1337

操作内存:https://docs.qiling.io/en/latest/memory/

根据文档,写入内存之前需要先调用 mem.map 映射内存区域,再调用 mem.write 写入,因此exp如下:

def challenge1(ql: Qiling):
    addr = 0x1337
    ql.mem.map(addr // 4096 * 40960x1000)
    ql.mem.write(addr, ql.pack16(1337))

2. Challenge2

Challenge2: 使系统调用uname返回正确的值

先判断正确的值是什么:

需要 utsname.sysname = QilingOS,utsname.version = ChallengeStart。

utsname结构体如下:

通过 os.set_syscall 加上 QL_INTERCEPT.EXIT 参数,在调用结束后劫持 uname 的返回值,替换成验证的字符串,参考文档:https://docs.qiling.io/en/latest/hijack/。

def fake_uname(ql: Qiling, pName, *args):
    ql.mem.write(pName, b'QilingOS\x00')
    ql.mem.write(pName + 65 * 3, b'ChallengeStart\x00')

def challenge2(ql: Qiling):
    ql.os.set_syscall('uname', fake_uname, QL_INTERCEPT.EXIT)

3. Challenge3

Challenge3: /dev/urandom 和 getrandom 相等

image

程序需要使/dev/urandom 和 getrandom 相等,且一个字节的随机数和其他的随机数都不一样。

对 getrandom的劫持与Challenge2一样;对 /dev/urandom的劫持要用到 add_fs_mapper,add_fs_mapper可以实现将模拟环境中的路径劫持到主机上的路径或将读/写操作重定向到用户定义的对象。参考文档:https://docs.qiling.io/en/latest/hijack。

class Fake_urandom(QlFsMappedObject):

    def read(self, size):
        if size == 1:
            return b'\x00'
        else:
            return b'\x01' * size

    def fstat(self):
        return -1

    def close(self):
        return 0

def challenge3(ql: Qiling):
    ql.add_fs_mapper("/dev/urandom", Fake_urandom())
    ql.os.set_syscall('getrandom', fake_getrandom, QL_INTERCEPT.EXIT)

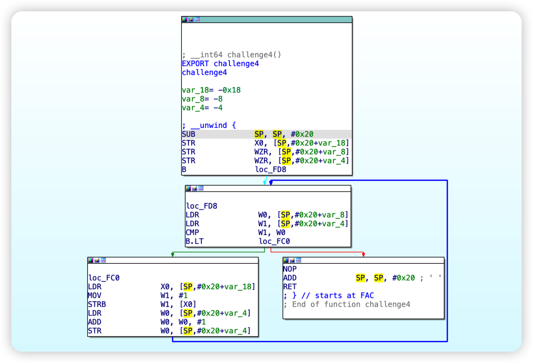
4. Challenge4

Challenge4: 进入禁止的循环

IDA F5识别流程有问题,查看汇编:

通过汇编可以看到,程序进入死循环,关键点在于控制判断结果。这里用到 hook_address 这个API,可以hook特定地址。注册的回调将在执行指定地址时被调用。参考文档:https://docs.qiling.io/en/latest/hook/。

通过 https://github.com/qilingframework/qiling/blob/dev/qiling/profiles/linux.ql 可知 qiling 默认配置 linux64 加载基地址为 0x555555554000,cmp那条指令偏移是 0xFE0,hook_address 将 x0 改成比 x1 小即可。

def stop(ql: Qiling) -> None:
    # ql.arch.regs.write("x1", 0)
    ql.arch.regs.write("x0"1)

def challenge4(ql: Qiling):
    address = 0x555555554000 + 0xFE0
    ql.hook_address(stop, address)

5. Challenge5

Challenge5: 预测每次对rand的调用

只要让每次 rand() 返回值等于0就可以。通过 ql.os.set_api() 就可以实现:

def fake_rand(ql: Qiling, *args):
    ql.arch.regs.write("x0",0)

def challenge5(ql: Qiling):
    ql.os.set_api("rand", fake_rand)

但是没有显示 solved。。。

6. Challenge6

Challenge6: 避免无限循环

和 Challenge4 一样,看汇编:

image

使 cmp 前使 x0=0,就可以跳出循环。

def stop2(ql: Qiling) -> None:
    # ql.arch.regs.write("x1", 0)
    ql.arch.regs.write("x0"0)

def challenge6(ql: Qiling):
    address = 0x555555554000 + 0x1118
    ql.hook_address(stop2, address)

challenge5 出现 solved 了,但是整个程序报错了。。。

7. Challenge7

Challenge7: 不要浪费时间等待 sleep

image

劫持 sleep 函数,把 x0 改成 0 即可:

def fake_sleep(ql: Qiling, *args):
    ql.arch.regs.write("w0"0)

def challenge7(ql: Qiling):
    ql.os.set_api("sleep", fake_sleep)

一切恢复正常:

Challenge5 无回显应该是因为 Challenge6 存在死循环,Challenge6 接触死循环后 Challenge5 就正常了,但是由于修改了参数,导致 Challenge6 因为参数报错,劫持后修改参数,全部就正常了。

8. Challenge8

Challenge8: 在目标地址写入结构体

看代码,应该是结构体里套结构体,

结构应该如下:

struct s1{
    struct *s2; // 8 bytes
    int num1+num2; // 8bytes
    int flag;    //8bytes
}

struct s2
{

    char buf[] = "Random data"
}

这里需要通过固定的 0x3DFCD6EA539 去找到结构体位置,进而修改 flag。qiling 提供了ql.mem.search用来搜索内存,但是实际搜索的时候发现会找到不止一个内存地址,且返回为 list:

因此还需要利用 Random data 进行比较。

参考文档:https://docs.qiling.io/en/latest/memory/

def fake_nop(ql: Qiling):
    num = 0x3DFCD6EA00000539
    num_address_list = ql.mem.search(ql.pack64(num))
    for num_address in num_address_list:
        s1_address = num_address - 8
        s1 = ql.mem.read(s1_address, 0x18)
        s2_address, num2_addr, flag = struct.unpack('QQQ', s1)
        random_data = ql.mem.string(s2_address)
        if random_data == 'Random data':
            ql.mem.write(flag, b'\x01')
            break

def challenge8(ql: Qiling):
    address = 0x555555554000 + 0x11dc
    ql.hook_address(fake_nop, address)

9. Challenge9

Challenge9: 修改字符串操作

image

只要修改strcmp(src,dest) == 0 的结果就行,通过 os.set_api 劫持 strcmp即可:

def fake_strcmp(ql: Qiling, *args):
    ql.arch.regs.write("x0"0)

def challenge9(ql: Qiling):
    ql.os.set_api('strcmp', fake_strcmp)

10. Challenge10

Challenge10: 伪造成'cmdline' 文件来返回正确的内容

image

逻辑很简单,伪造 /proc/self/cmdline 这个文件,内容为"qilinglab" 即可。可以通过 os.set_api 劫持 strcmp,也可以通过 add_fs_mapper 映射到自定义实现或主机路径:

class Fake_cmdline(QlFsMappedObject):

    def read(self, size):
        return b'qilinglab'

    def fstat(self):
        return -1

    def close(self):
        return 0

def challenge10(ql: Qiling):
    ql.add_fs_mapper("/proc/self/cmdline", Fake_cmdline())
    #ql.add_fs_mapper("/proc/self/cmdline", "/root/Desktop/cmdline")

11. Challenge11

Challenge11: Bypass CPUID/MIDR_EL1

逻辑很简单,判断 x1 是否等于 x0,hook_address修改一下:

def fake_end(ql: Qiling) -> None:
    ql.arch.regs.write("x1"0x1337)

def challenge11(ql: Qiling):
    ql.hook_address(fake_end, 0x5555555540000x1400)

0x02 EXP

import struct

from qiling import *
from qiling.const import *
from qiling.os.mapper import QlFsMappedObject

# Challenge1
def challenge1(ql: Qiling):
    addr = 0x1337
    ql.mem.map(addr // 4096 * 40960x1000)
    ql.mem.write(addr, ql.pack16(1337))

# Challenge2
def fake_uname(ql: Qiling, pName, *args):
    ql.mem.write(pName, b'QilingOS\x00')
    ql.mem.write(pName + 65 * 3b'ChallengeStart\x00')

def challenge2(ql: Qiling):
    ql.os.set_syscall('uname', fake_uname, QL_INTERCEPT.EXIT)

# Challenge3
def fake_getrandom(ql: Qiling, pBuf, buflen, flag, *args):
    ql.mem.write(pBuf, b'\x01' * buflen)

class Fake_urandom(QlFsMappedObject):

    def read(self, size):
        if size == 1:
            return b'\x00'
        else:
            return b'\x01' * size

    def fstat(self):
        return -1

    def close(self):
        return 0

def challenge3(ql: Qiling):
    ql.add_fs_mapper("/dev/urandom", Fake_urandom())
    ql.os.set_syscall('getrandom', fake_getrandom, QL_INTERCEPT.EXIT)

# Challenge4
def stop(ql: Qiling) -> None:
    # ql.arch.regs.write("x1", 0)
    ql.arch.regs.write("x0"1)

def challenge4(ql: Qiling):
    address = 0x555555554000 + 0xFE0
    ql.hook_address(stop, address)

# Challenge5
def fake_rand(ql: Qiling, *args):
    ql.arch.regs.write("x0"0)

def challenge5(ql: Qiling):
    ql.os.set_api("rand", fake_rand)

# Challenge6
def stop2(ql: Qiling) -> None:
    # ql.arch.regs.write("x1", 0)
    ql.arch.regs.write("x0"0)

def challenge6(ql: Qiling):
    address = 0x555555554000 + 0x1118
    ql.hook_address(stop2, address)

# Challenge7
def fake_sleep(ql: Qiling, *args):
    ql.arch.regs.write("w0"0)

def challenge7(ql: Qiling):
    ql.os.set_api("sleep", fake_sleep)

# Challenge8
def fake_nop(ql: Qiling):
    num = 0x3DFCD6EA00000539
    num_address_list = ql.mem.search(ql.pack64(num))
    for num_address in num_address_list:
        s1_address = num_address - 8
        s1 = ql.mem.read(s1_address, 0x18)
        s2_address, num2_addr, flag = struct.unpack('QQQ', s1)
        random_data = ql.mem.string(s2_address)
        if random_data == 'Random data':
            ql.mem.write(flag, b'\x01')
            break

def challenge8(ql: Qiling):
    address = 0x555555554000 + 0x11dc
    ql.hook_address(fake_nop, address)

# Challenge9
def fake_strcmp(ql: Qiling, *args):
    ql.arch.regs.write("x0"0)

def challenge9(ql: Qiling):
    ql.os.set_api('strcmp', fake_strcmp)

# Challenge10
class Fake_cmdline(QlFsMappedObject):

    def read(self, size):
        return b'qilinglab'

    def fstat(self):
        return -1

    def close(self):
        return 0

def challenge10(ql: Qiling):
    ql.add_fs_mapper("/proc/self/cmdline", Fake_cmdline())

# Challenge11
def fake_end(ql: Qiling) -> None:
    ql.arch.regs.write("x1"0x1337)

def challenge11(ql: Qiling):
    ql.hook_address(fake_end, 0x5555555540000x1400)

if __name__ == "__main__":
    target = ['./qilinglab-aarch64']
    rootfs = "./arm64_linux"
    ql = Qiling(target, rootfs, verbose=QL_VERBOSE.DISABLED)
    challenge1(ql)
    challenge2(ql)
    challenge3(ql)
    challenge4(ql)
    challenge5(ql)
    challenge6(ql)
    challenge7(ql)
    challenge8(ql)
    challenge9(ql)
    challenge10(ql)
    challenge11(ql)
    ql.run()

文章中的代码详见 https://github.com/Ryze-T/qilinglab-slove

往期文章

堆溢出 —— unlink | PWN
从一道 CTF 题看 SROP | PWN
BROP 攻击技术 | PWN

有态度,不苟同

文章来源: http://mp.weixin.qq.com/s?__biz=MzU1NDkwMzAyMg==&mid=2247491942&idx=1&sn=7c3712fd7b65748dfd2293d7143b5e29&chksm=fbded5e7cca95cf1f8cf6f364b6402f2e54322cf38fc90a99ff0178d31f134f1e20596d5d234#rd
如有侵权请联系:admin#unsafe.sh