unSafe.sh - 不安全
我的收藏
今日热榜
公众号文章
导航
Github CVE
Github Tools
编码/解码
文件传输
Twitter Bot
Telegram Bot
Search
Rss
黑夜模式
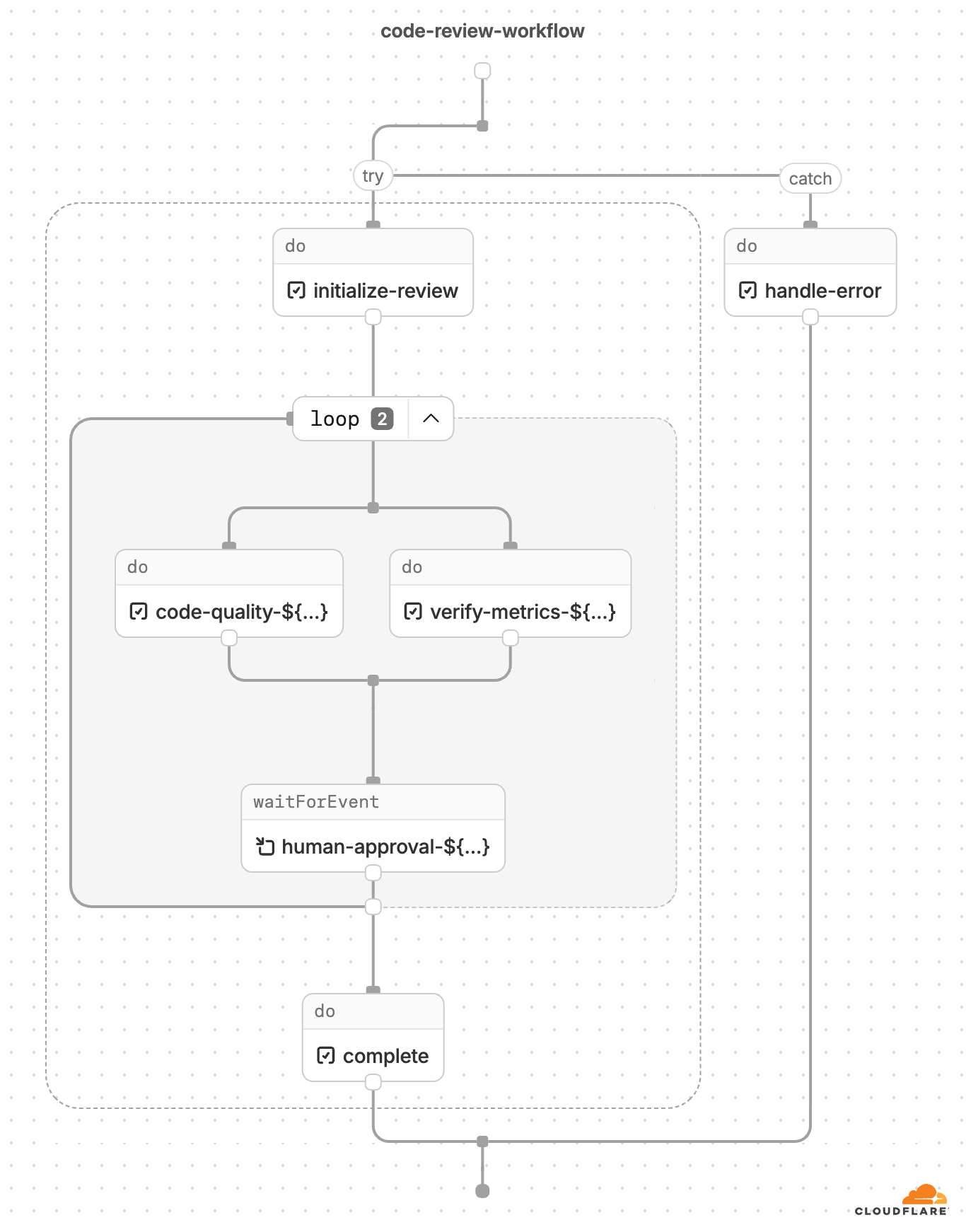
How we use Abstract Syntax Trees (ASTs) to turn Workflows code into visual diagrams
嗯,用户让我总结一下这篇文章的内容,控制在100字以内,而且不需要特定的开头。首先,我需要通读整篇文章,抓住主要信息。 文章主要讲的是Cloudflare Workflows的可视化图表功能。他们最近发布了一个功能,让每个部署的工作流在仪表盘上都有一个完整的图表。这有助于开发者更直观地理解代码的执行流程。 接着,文章详细介绍了他们是如何解析代码并生成图表的。他们使用了抽象语法树(AST)来静态生成图表,处理了各种复杂的代码结构,比如循环、分支、并行执行等。此外,他们还提到了使用Rust编写的Worker来处理解析任务,并克服了代码混淆带来的挑战。 最后,文章展望了未来的发展方向,希望这些图表能成为全面的调试工具,帮助开发者实时跟踪执行情况、发现错误等。 总结一下,这篇文章的核心内容是Cloudflare Workflows新增的可视化功能及其技术实现。 </think> Cloudflare Workflows新增可视化图表功能,帮助开发者直观理解动态执行流程。通过解析代码生成图表,支持复杂逻辑如循环、分支和并行执行,并克服代码混淆挑战。未来计划将其作为全面调试工具。...
2026-3-27 13:0:0 | 阅读: 2 |
收藏
|
The Cloudflare Blog - blog.cloudflare.com
diagram
payload
r2key
workflows
instanceid
A one-line Kubernetes fix that saved 600 hours a year
嗯,用户让我总结一下这篇文章的内容,控制在一百个字以内,而且不需要用“文章内容总结”之类的开头。直接写描述就行。 首先,我需要通读文章,抓住主要信息。文章讲的是Atlantis这个工具在Kubernetes上运行时,每次重启都会卡住半小时,导致大量时间浪费。问题出在Kubernetes的一个默认设置上,当持久卷里的文件数量增长到几百万时,重启时会进行递归权限修改,导致延迟。 接下来,用户可能是一个技术团队的成员或者工程师,他们遇到了类似的问题,想要快速了解解决方案。所以总结的时候要突出问题、原因和解决方法。 控制在一百字以内的话,需要简洁明了。可能的结构是:问题描述、原因、解决方案和效果。 比如:“Atlantis工具在Kubernetes上的重启因递归权限修改而延迟。随着持久卷文件数量增加到数百万,每次重启需30分钟。通过设置fsGroupChangePolicy为OnRootMismatch解决问题。” 这样既涵盖了问题、原因和解决方法,并且符合字数限制。 </think> Atlantis工具在Kubernetes上的重启因递归权限修改而延迟。随着持久卷文件数量增加到数百万,每次重启需30分钟。通过设置`fsGroupChangePolicy`为`OnRootMismatch`解决问题。...
2026-3-26 13:0:0 | 阅读: 7 |
收藏
|
The Cloudflare Blog - blog.cloudflare.com
atlantis
kubernetes
pv
kubelet
ceph
Sandboxing AI agents, 100x faster
嗯,这篇文章主要讲的是Cloudflare的Dynamic Workers,对吧?让我先仔细看看内容。文章一开始介绍了Code Mode,说明了使用代码调用API而不是工具调用的优势,特别是节省了81%的token使用。然后提到了Cloudflare MCP服务器,展示了如何通过两个工具和少量token暴露整个API。 接下来,文章讨论了代码执行的安全性问题,强调需要一个沙盒环境来隔离代码执行。传统的容器虽然有效,但启动慢、内存消耗大,不适合大规模应用。于是引入了Dynamic Worker Loader API,这是一个轻量级的沙盒解决方案。 Dynamic Workers基于Isolate技术,启动快、内存占用低,比容器快100倍。这意味着可以轻松处理大量并发请求。此外,文章还提到Isolate在Cloudflare全球各地的服务器上运行,延迟极低。 在编程语言方面,文章推荐JavaScript和TypeScript,因为它们天生适合沙盒环境,并且LLM对这些语言的支持很好。TypeScript接口简洁高效,适合定义API。 文章还介绍了几个辅助库:@cloudflare/codemode用于简化代码执行、@cloudflare/worker-bundler处理模块打包、@cloudflare/shell提供虚拟文件系统操作。这些库帮助开发者更方便地使用Dynamic Workers。 最后,文章提到了Dynamic Workers的应用场景和定价策略,并鼓励读者开始使用。 总结一下,这篇文章主要介绍了Cloudflare的Dynamic Workers技术及其优势:快速启动、高扩展性、低延迟、安全可靠,并提供了丰富的工具支持。 </think> 这篇文章介绍了Cloudflare的Dynamic Workers技术及其优势。该技术基于Isolate机制实现快速、轻量级的沙盒环境,支持每秒百万级请求处理,并通过JavaScript和TypeScript提供高效的API定义能力。同时提供辅助库如@cloudflare/codemode和@cloudflare/shell以简化开发流程,并适用于代码模式执行、自动生成应用等多种场景。...
2026-3-24 13:0:0 | 阅读: 5 |
收藏
|
The Cloudflare Blog - blog.cloudflare.com
typescript
loader
mcp
security
executor
Inside Gen 13: how we built our most powerful server yet
嗯,用户让我帮忙总结一下这篇文章的内容,控制在100字以内,而且不需要用“文章内容总结”这样的开头。好的,首先我需要快速浏览一下文章内容。 看起来这篇文章是关于Cloudflare推出了第13代服务器,Gen 13。他们升级了硬件,包括使用AMD的新处理器,增加了核心数和内存容量,还提升了网络带宽和存储能力。另外,他们还优化了能效和管理模块。 用户可能需要一个简洁明了的摘要,可能用于快速了解文章内容或者分享给他人。所以我要抓住主要升级点:处理器、内存、网络、存储以及能效优化。 接下来我要把这些要点浓缩成100字以内。确保涵盖Gen 13的主要改进和优势,比如性能提升、效率优化以及对未来的支持。 最后检查一下语言是否流畅,有没有遗漏的重要信息。确保总结准确且符合用户的要求。 </think> Cloudflare推出第13代服务器(Gen 13),采用AMD EPYC™ Turin 9965处理器,核心数翻倍至192核,内存容量提升至768GB DDR5-6400,并支持PCIe 5.0存储和双100 GbE网络接口。相比上一代,Gen 13在性能、能效和扩展性上均有显著提升,支持Cloudflare全球网络的持续发展需求。...
2026-3-23 13:0:0 | 阅读: 4 |
收藏
|
The Cloudflare Blog - blog.cloudflare.com
memory
turin
bandwidth
pcie
nvme
Launching Cloudflare’s Gen 13 servers: trading cache for cores for 2x edge compute performance
好的,我现在需要帮用户总结一篇关于Cloudflare Gen 13服务器的文章,控制在100字以内。首先,我得通读整篇文章,抓住主要内容。 文章主要讲Cloudflare升级到第13代服务器,使用AMD的Turin处理器。Turin的核心数量增加了一倍,但缓存减少了很多,导致性能问题。他们通过改用Rust重写的FL2框架,解决了缓存依赖的问题,提升了性能和效率。 接下来,我需要提取关键点:Gen 13、Turin处理器、核心数增加、缓存减少、FL2框架、性能提升、效率优化。 然后,把这些点用简洁的语言组织起来,确保在100字以内。要注意不要使用“这篇文章”这样的开头词。 最后检查一下是否涵盖了所有重要信息,并且语言流畅自然。 </think> Cloudflare升级至第13代服务器,采用AMD EPYC™ 5th Gen Turin处理器,核心数翻倍但缓存减少。通过改用Rust重写的FL2框架,摆脱对大缓存依赖,实现性能线性扩展。Gen 13服务器提升吞吐量达2倍,能效增50%,为全球网络提供更高效服务。...
2026-3-23 13:0:0 | 阅读: 6 |
收藏
|
The Cloudflare Blog - blog.cloudflare.com
turin
throughput
fl2
fl1
l3
Powering the agents: Workers AI now runs large models, starting with Kimi K2.5
好的,我现在需要帮用户总结一篇文章,控制在100字以内。首先,我得仔细阅读文章内容,理解主要信息。 文章主要讲Cloudflare在开发和部署智能体(agents)方面的进展。他们提到了一些基础设施,比如Durable Objects、Workflows和Dynamic Workers,这些都是构建可靠智能体的基础。然后,他们引入了Workers AI平台,并推出了Kimi K2.5模型,这个模型支持多轮对话、视觉输入和结构化输出,适合各种智能体任务。 接着,文章提到成本效益,Kimi K2.5比传统模型便宜很多,并且在性能上也很出色。他们还优化了推理堆栈,提升了GPU利用率和处理速度。此外,还介绍了新功能如前缀缓存、异步API等,帮助开发者更高效地构建智能体。 最后,用户希望总结控制在100字以内,并且不需要特定的开头。我需要提取关键点:Cloudflare推出Workers AI平台、Kimi K2.5模型、优化推理性能、降低成本以及新功能。 现在组织语言:Cloudflare推出Workers AI平台,集成Kimi K2.5模型,支持大上下文窗口和多轮工具调用。优化推理堆栈提升性能和GPU利用率。提供前缀缓存和异步API功能,降低使用成本。 </think> Cloudflare推出Workers AI平台,集成Moonshot AI的Kimi K2.5模型,支持256k上下文窗口及多轮工具调用,助力智能体开发。通过优化推理堆栈提升GPU利用率及处理速度,并提供前缀缓存与异步API功能,大幅降低成本。...
2026-3-19 19:53:16 | 阅读: 10 |
收藏
|
The Cloudflare Blog - blog.cloudflare.com
kimi
k2
agents
inference
prefill
Introducing Custom Regions for precision data control
好的,我需要帮用户总结这篇文章的内容,控制在100个字以内,而且不需要特定的开头。首先,我快速浏览一下文章,发现它主要讲的是Cloudflare的Regional Services产品。这个产品帮助客户在全球范围内安全高效地运营,同时满足数据主权的法律要求。 文章提到两个主要进展:一是扩展了预定义区域,新增了土耳其、阿联酋、澳大利亚和日本的合规选项;二是推出了Custom Regions,允许客户自定义地理边界。这样客户可以根据自己的需求来设定数据处理的区域,比如优化性能或遵守特定法律。 接下来,我需要把这些关键点浓缩到100字以内。要确保涵盖产品的主要功能、新增内容以及新功能Custom Regions带来的灵活性。同时,语言要简洁明了,避免使用复杂的术语。 最后,检查一下字数是否符合要求,并确保信息准确传达。这样用户就能快速了解文章的核心内容了。 </think> Cloudflare推出Regional Services产品扩展和Custom Regions功能,帮助客户在全球范围内安全高效运营并满足数据主权法律要求。新增土耳其、阿联酋、澳大利亚和日本等合规选项,并允许客户自定义地理边界以优化性能和遵守法律。...
2026-3-18 04:13:33 | 阅读: 17 |
收藏
|
The Cloudflare Blog - blog.cloudflare.com
regions
regional
membership
centers
network
Standing up for the open Internet: why we appealed Italy’s "Piracy Shield" fine
嗯,用户让我总结一下这篇文章的内容,控制在一百个字以内,而且不需要用“文章内容总结”之类的开头,直接写描述。好的,我先看看这篇文章讲的是什么。 文章是关于Cloudflare公司对意大利的“Piracy Shield”计划的法律挑战。Piracy Shield是一个监管计划,目的是保护版权持有者的利益,但Cloudflare认为它威胁到了互联网的基本架构。意大利通信监管机构AGCOM对Cloudflare处以1400万欧元的罚款,而Cloudflare已经上诉,并继续挑战该计划的合法性。 文章详细说明了Piracy Shield的问题:没有司法监督、缺乏透明度、没有正当程序和补救措施。这些导致了大量无辜网站被错误封锁,影响了政府、教育机构、小企业和非营利组织等。AGCOM还扩大了该计划的应用范围,甚至影响到全球的DNS提供商和VPN服务。 Cloudflare从一开始就反对这个计划,并提出了更有效且不破坏互联网核心架构的合作方式。他们不仅在意大利行政法院提起诉讼,还向欧盟委员会提交了投诉。尽管面临巨额罚款和缺乏透明度的问题,Cloudflare仍然坚持挑战,并寻求全面访问AGCOM的记录。 总结一下,这篇文章主要讲述了Cloudflare如何反对意大利的Piracy Shield计划,指出其对互联网自由和安全的影响,并强调了透明度和正当程序的重要性。 现在我要把这些内容浓缩到100字以内。重点包括:Cloudflare反对意大利Piracy Shield计划;该计划缺乏法律监督和透明度;导致大量错误封锁;AGCOM罚款1400万欧元;Cloudflare上诉并挑战计划合法性;强调互联网自由和安全的重要性。 </think> Cloudflare反对意大利"Piracy Shield"计划,因其缺乏法律监督与透明度,导致大量无辜网站被错误封锁。意大利通信监管机构AGCOM对Cloudflare处以1400万欧元罚款,后者上诉并挑战计划合法性,强调互联网自由与安全的重要性。...
2026-3-16 19:0:0 | 阅读: 10 |
收藏
|
The Cloudflare Blog - blog.cloudflare.com
piracy
shield
agcom
italian
From legacy architecture to Cloudflare One
嗯,用户让我帮忙总结一下这篇文章的内容,控制在一百个字以内,而且不需要用“文章内容总结”或者“这篇文章”这样的开头。直接写描述就行。 首先,我需要通读整篇文章,理解其主要内容和重点。文章主要讲的是网络工程师在进行大规模网络迁移时面临的挑战,特别是从传统的VPN迁移到零信任架构(Zero Trust)的风险。作者提到这种“大爆炸”式的迁移风险很高,可能导致服务中断。 接下来,文章介绍了Cloudflare和CDW合作提供的一种解决方案,他们通过分阶段的方法来降低迁移风险。这种方法包括预迁移审计、分类应用、分阶段部署等步骤。此外,还提到了使用Cloudflare Access来逐步现代化遗留应用程序,确保在迁移过程中不会出现服务中断。 然后,我需要将这些关键点浓缩到100字以内。要抓住主要信息:零信任迁移的挑战、合作方提供的解决方案、分阶段方法、以及使用Cloudflare Access现代化应用。 可能的结构是:介绍问题(零信任迁移的挑战),然后解决方案(CDW和Cloudflare的合作),方法(分阶段、预审计、分类应用),以及结果(减少风险,确保平稳过渡)。 现在试着组织语言: “文章探讨了从传统VPN迁移到零信任架构的高风险挑战,并介绍了Cloudflare与CDW合作的解决方案。通过分阶段迁移策略、预迁移审计和应用分类,他们帮助组织降低风险并实现安全转型。” 这样大概在100字左右,并且直接描述了文章内容。 </think> 文章探讨了从传统VPN迁移到零信任架构的高风险挑战,并介绍了Cloudflare与CDW合作的解决方案。通过分阶段迁移策略、预迁移审计和应用分类,他们帮助组织降低风险并实现安全转型。...
2026-3-13 22:28:40 | 阅读: 13 |
收藏
|
The Cloudflare Blog - blog.cloudflare.com
security
cdw
migration
client
tunnel
Announcing Cloudflare Account Abuse Protection: prevent fraudulent attacks from bots and humans
好,我需要帮用户总结这篇文章的内容,控制在100字以内。首先,文章是关于Cloudflare推出的新反欺诈功能套件,用于防范账户滥用。他们之前已经帮助客户防范自动化攻击,但现在威胁变得更加复杂,涉及人机结合的滥用行为。 接下来,文章提到他们新增了检测泄露凭证、一次性邮箱检查和邮件风险评估等功能。这些工具可以帮助识别可疑的账户创建行为。此外,还引入了哈希用户ID,用于追踪可疑账户活动,同时保护用户隐私。 最后,这些功能对Bot Management企业客户开放早期访问,并将在今年晚些时候全面推出。总结时要涵盖主要功能、目标和适用客户群体。 </think> Cloudflare推出新反欺诈功能套件,旨在防范账户滥用。新增检测泄露凭证、一次性邮箱检查、邮件风险评估及哈希用户ID功能,帮助识别可疑账户活动并保护隐私。功能对Bot Management企业客户开放早期访问,并将在今年晚些推出。...
2026-3-12 05:0:0 | 阅读: 4 |
收藏
|
The Cloudflare Blog - blog.cloudflare.com
security
disposable
detections
network
hashed
AI Security for Apps is now generally available
嗯,用户让我帮忙总结一下这篇文章的内容,控制在一百个字以内,而且不需要用“文章内容总结”或者“这篇文章”这样的开头。直接写文章描述即可。 首先,我需要通读整篇文章,抓住主要信息。文章主要讲的是Cloudflare推出了一项新的AI安全服务,叫做AI Security for Apps。这个服务旨在检测和缓解针对AI驱动应用的威胁。他们宣布这个服务现在一般可用,并且新增了一些功能,比如自定义主题检测。此外,他们还免费提供AI端点发现功能给所有客户,包括免费、专业和商业计划的用户。 接下来,文章提到了与IBM的合作扩展,IBM选择Cloudflare来为其云客户提供AI安全。同时,他们还与Wiz合作,为共同客户提供统一的AI安全态势视图。 最后,文章还提到如何开始使用这项服务,并介绍了Cloudflare的整体安全解决方案。 现在我需要把这些信息浓缩到100字以内。重点包括:Cloudflare推出AI Security for Apps服务,检测和缓解AI应用威胁;新增自定义主题检测;免费提供端点发现;与IBM和Wiz合作;以及整体安全解决方案。 这样组织起来应该可以简洁明了地概括文章内容。 </think> Cloudflare推出AI Security for Apps服务,帮助检测和缓解针对AI驱动应用的威胁。新增自定义主题检测功能,并免费提供AI端点发现功能给所有用户。与IBM和Wiz合作扩展安全能力。...
2026-3-11 13:0:0 | 阅读: 13 |
收藏
|
The Cloudflare Blog - blog.cloudflare.com
security
llm
cloud
injection
pii
Slashing agent token costs by 98% with RFC 9457-compliant error responses
嗯,我需要帮用户总结一篇文章的内容,控制在100个字以内。用户的要求很明确,不需要以“文章内容总结”或“这篇文章”开头,直接写描述即可。 首先,我得通读整篇文章,理解其主要信息。文章主要讲的是Cloudflare为AI代理提供结构化的错误响应。他们现在返回符合RFC 9457标准的Markdown和JSON格式的错误信息,而不是传统的HTML页面。这样做的好处是减少数据量和提高效率,同时让AI代理能够更好地理解和处理错误。 接下来,我要提取关键点:Cloudflare、AI代理、结构化错误响应、RFC 9457、Markdown和JSON格式、减少大小和token使用量、提高效率。 然后,我需要把这些点浓缩成一句话,不超过100字。可能的结构是:Cloudflare为AI代理提供结构化错误响应,采用Markdown和JSON格式,符合RFC 9457标准,大幅减少数据量和token使用量,提升效率。 最后,检查是否符合要求:直接描述内容,没有多余开头,并且在字数限制内。 </think> Cloudflare为AI代理提供结构化错误响应,采用Markdown和JSON格式,符合RFC 9457标准。该功能大幅减少数据量和token使用量(约98%),提升处理效率,并明确指导代理行为(如重试或联系站点管理员)。...
2026-3-11 13:0:0 | 阅读: 8 |
收藏
|
The Cloudflare Blog - blog.cloudflare.com
retry
1015
agents
retryable
testagent
Investigating multi-vector attacks in Log Explorer
好的,我现在需要帮用户总结一篇文章的内容,控制在100字以内。用户给的文章是关于Cloudflare Log Explorer在网络安全中的应用。首先,我要通读整篇文章,抓住主要信息。 文章主要讲的是现代网络攻击通常是多向量的,攻击者会利用API、网络洪水和被盗凭证等手段。为了应对这些攻击,Cloudflare Log Explorer提供了360度的可见性,整合了14个新的数据集,帮助安全分析师快速检测和应对复杂的攻击。 接下来,我需要提取关键点:多向量攻击、Log Explorer的功能、整合的数据集数量、以及它如何帮助减少检测时间。同时,文章还提到Log Explorer支持多种日志类型,并且能够跨数据集分析,从而发现复杂的攻击链。 现在我要把这些信息浓缩到100字以内。要注意用词简洁,避免冗长。例如,“多向量攻击”可以简化为“多向量攻击”。同时,要突出Log Explorer的作用和优势。 最后,确保总结直接描述文章内容,不使用“这篇文章”或“总结”等开头。这样就能满足用户的要求了。 </think> Cloudflare Log Explorer 提供 360 度安全可见性,整合 14 个数据集,帮助分析师快速检测和应对多向量攻击。通过关联应用层、网络层和零信任访问事件的日志数据,显著缩短检测时间并揭示复杂攻击链。支持多种日志类型和跨数据集分析功能。...
2026-3-10 13:0:0 | 阅读: 6 |
收藏
|
The Cloudflare Blog - blog.cloudflare.com
network
identify
security
malicious
2026
Building a security overview dashboard for actionable insights
好的,我现在需要帮用户总结这篇文章的内容。用户的要求是用中文,控制在100字以内,不需要特定的开头,直接描述文章内容。 首先,我快速浏览文章。文章主要讲Cloudflare推出了一个新的安全概览仪表盘,帮助安全团队更高效地处理威胁。他们提到了之前的问题是数据过多但缺乏上下文,导致信息过载。新仪表盘整合了检测工具和行动项目,提供实时状态和优先级排序。还提到了通过微服务和实时事件处理来生成洞察,并结合上下文帮助用户采取行动。 接下来,我需要提取关键点:新仪表盘、整合工具、实时状态、优先级、微服务架构、上下文洞察、提升响应速度。 然后,把这些点浓缩成一句话,确保不超过100字。同时要保持语言简洁明了。 最后,检查是否符合用户的所有要求:中文、100字以内、直接描述内容。 </think> Cloudflare推出新版安全概览仪表盘,整合检测工具与行动项目,提供实时状态视图及优先级排序功能。通过微服务架构与实时事件处理技术生成洞察,并结合上下文信息帮助用户快速采取行动。...
2026-3-10 13:0:0 | 阅读: 6 |
收藏
|
The Cloudflare Blog - blog.cloudflare.com
security
insight
dangling
checker
cname
Translating risk insights into actionable protection: leveling up security posture with Cloudflare and Mastercard
好的,我现在需要帮用户总结这篇文章的内容,控制在100字以内。首先,我得通读整篇文章,理解主要信息。 文章讲的是Cloudflare和Mastercard合作,整合RiskRecon攻击面情报到Cloudflare的仪表盘中。这样可以帮助企业自动发现、监控和修复互联网暴露的安全盲点。比如,识别未管理的基础设施,如遗忘的子域或未受保护的云实例。同时,通过实时扫描,帮助企业优先处理安全漏洞,降低被攻击的风险。 接下来,我需要提取关键点:合作双方、功能整合、自动发现和修复、实时扫描、安全漏洞优先级、降低攻击风险。然后把这些信息浓缩成100字以内的总结。 注意不要使用“文章内容总结”这样的开头,直接描述内容即可。确保语言简洁明了,涵盖所有重要信息。 </think> Cloudflare与Mastercard合作整合RiskRecon攻击面情报至其仪表盘,实现持续发现、监控和修复互联网暴露的安全盲点。该功能可识别未管理的基础设施并实时扫描外部漏洞,帮助组织优先处理关键安全缺口,降低被攻击风险。...
2026-3-10 05:0:0 | 阅读: 4 |
收藏
|
The Cloudflare Blog - blog.cloudflare.com
security
encryption
mastercard
software
shadow
Fixing request smuggling vulnerabilities in Pingora OSS deployments
好的,我现在需要帮用户总结一篇文章的内容,控制在100字以内。首先,我得仔细阅读文章,理解其主要内容。 文章主要讲的是Cloudflare在2025年12月发现Pingora开源框架中的HTTP/1.x请求走私漏洞。这些漏洞影响了使用Pingora作为入口代理的独立部署,可能导致安全绕过、跨用户劫持攻击和缓存中毒。Cloudflare修复了这些问题,并发布了Pingora 0.8.0版本。虽然Cloudflare的CDN不受影响,但建议用户升级。 接下来,我需要将这些关键点浓缩到100字以内。要确保包含漏洞名称、影响范围、攻击后果以及修复措施。同时,避免使用开头的模板语句,直接描述内容。 可能的结构是:Cloudflare发现Pingora框架中的HTTP/1.x漏洞,导致安全问题,已修复并建议升级。 现在,我来组织语言: Cloudflare发现Pingora框架存在HTTP/1.x请求走私漏洞(CVE-2026-2833、CVE-2026-2835、CVE-2026-2836),影响独立部署,可能导致安全绕过、跨用户劫持和缓存中毒。已修复并发布Pingora 0.8.0版本。 检查字数:刚好在限制内。 </think> Cloudflare发现Pingora框架存在HTTP/1.x请求走私漏洞(CVE-2026-2833、CVE-2026-2835、CVE-2026-2836),影响独立部署,可能导致安全绕过、跨用户劫持和缓存中毒。已修复并发布Pingora 0.8.0版本。...
2026-3-9 14:0:0 | 阅读: 16 |
收藏
|
The Cloudflare Blog - blog.cloudflare.com
pingora
proxy
2026
framing
chunked
Active defense: introducing a stateful vulnerability scanner for APIs
嗯,用户让我总结一下这篇文章的内容,控制在一百个字以内。首先,我需要通读整篇文章,抓住主要信息。 文章主要讲的是Cloudflare推出了一个新的API漏洞扫描器,特别是针对OWASP API Top 10中的Broken Object Level Authorization(BOLA)。传统防御性安全措施无法检测到这种逻辑漏洞,所以他们开发了一个动态的应用安全测试工具。这个工具利用了Cloudflare的边缘位置和AI技术来自动构建扫描计划,并且处理API凭证的安全性。 接下来,我需要将这些要点浓缩成一句话,不超过一百个字。要确保涵盖主要功能、目标和优势。 可能的结构是:Cloudflare推出API漏洞扫描器,针对BOLA等逻辑漏洞,利用AI和边缘优势自动检测和修复。 检查一下是否符合要求:内容准确、简洁、在字数限制内。 </think> Cloudflare推出API漏洞扫描器,针对OWASP API Top 10中的Broken Object Level Authorization(BOLA)等逻辑漏洞,利用AI和边缘优势主动检测并修复。...
2026-3-9 14:0:0 | 阅读: 14 |
收藏
|
The Cloudflare Blog - blog.cloudflare.com
security
openapi
bola
attacker
Complexity is a choice. SASE migrations shouldn’t take years.
嗯,用户让我帮忙总结一下这篇文章的内容,控制在一百个字以内,而且不需要用“文章内容总结”或者“这篇文章”这样的开头。直接写文章描述即可。首先,我需要通读整篇文章,抓住主要观点和关键信息。 文章主要讲的是Cloudflare One如何改变传统的零信任架构迁移过程。传统上,这个过程需要一年多的时间,涉及复杂的配置和维护。而Cloudflare One通过其敏捷的SASE平台,将时间缩短到几周,大大提高了效率。文中还提到了合作伙伴如TachTech和Adapture的成功案例,说明了这种方法的可行性和优势。 此外,文章还讨论了传统迁移失败的原因,比如硬件替换而非软件转型,以及复杂的流量处理导致的问题。Cloudflare One通过统一的策略引擎、云原生连接器等方法解决了这些问题。同时,文章还提到了Cloudflare在AI安全方面的应用,展示了其平台的多功能性。 总结的时候要注意涵盖这些要点:零信任架构的快速迁移、SASE平台的优势、合作伙伴的成功案例以及AI安全的应用。同时要控制在100字以内,所以需要简洁明了地表达这些内容。 最后,确保语言流畅自然,不使用任何技术术语过多,让读者能够轻松理解。 </think> Cloudflare One通过其敏捷的SASE平台将传统零信任架构迁移从18个月缩短至6周,并提供无缝、可编程的安全解决方案。合作伙伴如TachTech和Adapture展示了快速部署和弹性扩展的能力。该平台还整合了AI安全功能,帮助组织在快速变化的安全环境中实现高效治理与防护。...
2026-3-9 06:0:0 | 阅读: 4 |
收藏
|
The Cloudflare Blog - blog.cloudflare.com
security
migration
network
adapture
tachtech
From the endpoint to the prompt: a unified data security vision in Cloudflare One
好,我现在需要帮用户总结这篇文章的内容。用户的要求是用中文总结,控制在100字以内,不需要特定的开头,直接写文章描述即可。 首先,我仔细阅读了文章。文章主要介绍了Cloudflare One在数据安全方面的最新进展和功能更新。包括浏览器远程桌面协议(RDP)的剪贴板控制、操作日志映射、端点数据丢失防护(DLP)以及微软365 Copilot的AI安全扫描功能。 接下来,我需要将这些内容浓缩到100字以内。要抓住每个功能的核心作用,同时保持连贯性。 1. 浏览器RDP剪贴板控制:允许管理员设置数据传输规则,防止敏感信息外泄。 2. 操作日志映射:提供更清晰的操作记录,便于分析和调整策略。 3. 端点DLP:保护数据在使用过程中的安全,特别是在剪贴板传输时。 4. Copilot AI扫描:检测敏感数据在AI应用中的使用情况。 最后,整合这些要点,确保语言简洁明了,不超过100字。 </think> 文章介绍了Cloudflare One的数据安全解决方案,包括浏览器远程桌面协议(RDP)的剪贴板控制、操作日志映射、端点数据丢失防护(DLP)以及微软365 Copilot的AI安全扫描功能。这些更新旨在通过一致的可见性和控制措施保护数据在传输、存储、使用以及与AI交互过程中的安全性。...
2026-3-6 14:0:0 | 阅读: 7 |
收藏
|
The Cloudflare Blog - blog.cloudflare.com
security
clipboard
copilot
dlp
microsoft
Ending the "silent drop": how Dynamic Path MTU Discovery makes the Cloudflare One Client more resilient
嗯,用户让我帮忙总结一篇文章,控制在100字以内,而且不需要特定的开头。首先,我需要仔细阅读文章内容,抓住主要信息。 文章主要讲的是PMTUD黑 hole问题,也就是当网络路径无法处理大包时,网络没有反馈导致连接中断。Cloudflare One Client通过动态PMTUD解决了这个问题,主动探测最优包大小,确保连接稳定。 接下来,我需要将这些要点浓缩成100字以内的中文。要确保涵盖问题、解决方案和效果。同时,语言要简洁明了,不使用复杂的术语。 可能的结构是:问题描述(PMTUD黑 hole)、解决方案(动态PMTUD)、效果(稳定连接)。这样既全面又简洁。 最后检查字数是否符合要求,并确保表达清晰。 </think> 文章介绍了PMTUD黑 hole问题及其对网络连接的影响,并提出Cloudflare One Client通过动态路径MTU发现技术解决这一问题。该技术主动探测最优包大小,确保连接稳定,尤其适用于复杂网络环境和混合办公场景。...
2026-3-5 14:0:0 | 阅读: 9 |
收藏
|
The Cloudflare Blog - blog.cloudflare.com
client
mtu
network
pmtud
security
Previous
-7
-6
-5
-4
-3
-2
-1
0
Next