unSafe.sh - 不安全
我的收藏
今日热榜
公众号文章
导航
Github CVE
Github Tools
编码/解码
文件传输
Twitter Bot
Telegram Bot
Search
Rss
黑夜模式
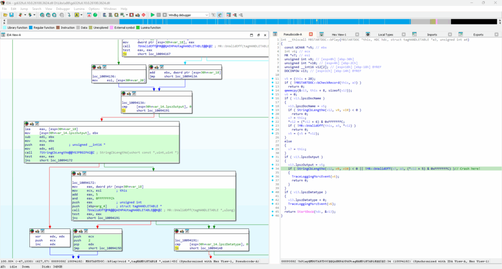
Denial of Fuzzing: Rust in the Windows kernel
Check Point Research发现Windows新Rust内核组件GDI中的安全漏洞,可通过恶意元文件触发系统崩溃。该漏洞于2025年1月被报告并修复于KB5058499更新中。...
2025-10-16 14:17:26 | 阅读: 11 |
收藏
|
0day Fans - research.checkpoint.com
crash
windows
security
emf
memory
Rhadamanthys 0.9.x – walk through the updates
Rhadamanthys是一款复杂的多模块恶意软件,在网络犯罪中广泛应用。最新版本0.9.2引入了新的自定义可执行格式XS1_B和XS2_B、改进的字符串混淆算法、指纹收集脚本及支持Ledger Live钱包的Lua扩展。Check Point提供了转换器、去混淆器和解包器等工具以应对这些变化。...
2025-10-1 08:31:37 | 阅读: 19 |
收藏
|
0day Fans - research.checkpoint.com
stage
02x
systemroot
c2
Nimbus Manticore Deploys New Malware Targeting Europe
Nimbus Manticore, an Iranian threat group, targets Europe with new malware, using phishing campaigns to deploy MiniJunk backdoors and MiniBrowse stealers, leveraging obfuscation and cloud services for stealth....
2025-9-22 12:59:29 | 阅读: 38 |
收藏
|
0day Fans - research.checkpoint.com
c2
malicious
manticore
minijunk
Under the Pure Curtain: From RAT to Builder to Coder
Check Point Research分析了一起利用ClickFix技术的网络钓鱼活动,揭示了恶意软件家族Pure的运作机制。该活动使用Rust Loader、PureHVNC RAT和Sliver框架,在受害者系统中植入远程控制工具。研究发现,PureHVNC RAT的开发者PureCoder通过GitHub和Telegram渠道销售其工具,并推测其位于UTC+0300时区(如俄罗斯)。该研究为追踪和防范此类威胁提供了重要情报。...
2025-9-16 12:57:28 | 阅读: 9 |
收藏
|
0day Fans - research.checkpoint.com
purehvnc
github
purecoder
powershell
0300
Yurei & The Ghost of Open Source Ransomware
Yurei 是一个新兴的勒索软件组织,于 2023 年 9 月 5 日首次攻击斯里兰卡一家食品制造公司,并采用双重勒索模式。其 ransomware 基于开源 Prince-Ransomware 修改而来,受害者已增至三名,并面临数据泄露威胁。Check Point Research 指出其存在 Shadow Copy 漏洞,并怀疑威胁来自摩洛哥。...
2025-9-12 12:50:18 | 阅读: 44 |
收藏
|
0day Fans - research.checkpoint.com
ransomware
yurei
wallpaper
prince
victim
Chasing the Silver Fox: Cat & Mouse in Kernel Shadows
Check Point Research发现Silver Fox APT利用未知漏洞驱动amsdk.sys终止受保护进程,绕过安全软件。该驱动微软签名,未被现有检测机制发现。攻击者使用双驱动策略针对不同Windows版本,并在补丁发布后修改驱动以规避检测。最终payload为ValleyRAT远程访问木马。...
2025-8-28 12:56:11 | 阅读: 17 |
收藏
|
0day Fans - research.checkpoint.com
watchdog
windows
valleyrat
antimalware
microsoft
ZipLine Campaign: A Sophisticated Phishing Attack Targeting US Companies
Check Point Research发现了一项针对美国关键制造企业的复杂社会工程攻击活动ZipLine。攻击者通过公司“联系我们”表单伪装成潜在商业伙伴,与受害者进行数周邮件交流以建立信任后,发送包含恶意ZIP文件的邮件。该文件内含名为MixShell的自定义内存驻留后门程序,利用DNS TXT隧道和HTTP回退进行C2通信,并支持文件操作、反向代理会话等功能。攻击者还利用看似合法的域名和网站增加可信度。...
2025-8-26 12:56:58 | 阅读: 14 |
收藏
|
0day Fans - research.checkpoint.com
herokuapp
mixshell
powershell
hxxps
payload
CVE-2025-54136 – MCPoison Cursor IDE: Persistent Code Execution via MCP Trust Bypass
Check Point Research发现Cursor AI IDE中的Model Context Protocol (MCP)配置文件存在安全漏洞。一旦用户批准某个MCP配置文件后,攻击者可以修改其内容为恶意代码(如反向shell),而系统不会再次提示用户确认。这可能导致持久性远程代码执行和系统被控制。该漏洞已在最新版本中修复,现要求对任何MCP更改重新审批。...
2025-8-5 12:54:17 | 阅读: 15 |
收藏
|
0day Fans - research.checkpoint.com
mcp
approval
victim
reverse
attacker
Before ToolShell: Exploring Storm-2603’s Previous Ransomware Operations
Check Point Research分析了威胁行为者Storm-2603及其使用的ak47c2恶意软件框架,该框架包括HTTP和DNS客户端。Storm-2603利用多种勒索软件(如LockBit Black和Warlock)及开源工具(如PsExec和masscan)攻击拉丁美洲和亚太地区的组织,并结合DLL劫持技术部署恶意软件。...
2025-7-31 18:41:24 | 阅读: 18 |
收藏
|
0day Fans - research.checkpoint.com
ransomware
2603
microsoft
warlock
c2
The State of Ransomware – Q2 2025
2025年第二季度勒索软件生态系统发生显著变化:多个主要RaaS团伙消失或减少活动;公开列出的受害者数量下降;新型团伙如Qilin崛起并采用创新性勒索手段;数据窃取与曝光成为主要勒索方式;全球执法行动和支付限制推动赎金支付率降至低位。...
2025-7-31 12:40:58 | 阅读: 28 |
收藏
|
0day Fans - research.checkpoint.com
ransomware
dragonforce
extortion
q2
qilin
Sealed Chain of Deception: Actors leveraging Node.JS to Launch JSCeal
Check Point Research发现名为JSCEAL的恶意活动,通过伪装成加密货币应用诱导用户下载恶意软件。攻击者利用Node.js和编译JavaScript隐藏代码,窃取敏感数据并进一步操控系统。...
2025-7-29 13:14:31 | 阅读: 16 |
收藏
|
0day Fans - research.checkpoint.com
download
tradingview
windows
malicious
desktops
Iranian Educated Manticore Targets Leading Tech Academics
伊朗网络威胁组织Educated Manticore针对以色列记者、网络安全专家及学者发起网络钓鱼攻击,伪装成虚构公司员工通过邮件或WhatsApp发送虚假链接,诱导受害者进入伪造的Google登录页面或Google Meet邀请,窃取其凭证及双因素认证代码。...
2025-6-25 12:55:5 | 阅读: 10 |
收藏
|
0day Fans - research.checkpoint.com
phishing
manticore
educated
victim
In the Wild: Malware Prototype with Embedded Prompt Injection
这篇文章介绍了一种新型恶意软件样本,其采用了一种不寻常的逃避机制——尝试通过提示注入(“忽略所有之前的指令...”)来操控处理样本的AI模型。该样本可能是一个孤立组件或实验性概念验证。尽管攻击在某些大语言模型上失败,但其技术细节和未来对威胁格局的影响值得探讨。...
2025-6-25 12:9:13 | 阅读: 13 |
收藏
|
0day Fans - research.checkpoint.com
injection
llm
mcp
client
opaque
Fake Minecraft mods distributed by the Stargazers Ghost Network to steal gamers’ data
Check Point Research发现针对Minecraft用户的多阶段攻击活动,通过GitHub分发伪装成作弊工具的恶意软件。该恶意软件分为三个阶段:前两个用Java编写需Minecraft环境运行,第三个为.NET窃取器。开发者为俄语使用者。...
2025-6-18 13:10:57 | 阅读: 20 |
收藏
|
0day Fans - research.checkpoint.com
malicious
stealer
stage
mods
github
From Trust to Threat: Hijacked Discord Invites Used for Multi-Stage Malware Delivery
Check Point Research发现了一个活跃的恶意软件活动,利用Discord的过期或删除邀请链接进行攻击。攻击者通过注册vanity链接劫持这些链接,并结合ClickFix钓鱼技术、多阶段加载器和时间规避策略,悄悄分发AsyncRAT和定制Skuld Stealer(针对加密钱包)。payload通过GitHub、Bitbucket等可信云服务交付以避免检测。...
2025-6-12 13:0:12 | 阅读: 18 |
收藏
|
0day Fans - research.checkpoint.com
invite
malicious
bitbucket
attackers
skuld
CVE-2025-33053, Stealth Falcon and Horus: A Saga of Middle Eastern Cyber Espionage
Check Point Research发现APT组织Stealth Falcon利用零日漏洞CVE-2025-33053通过.url文件传播恶意软件,主要针对中东和非洲的政府机构。该漏洞允许远程代码执行,微软已发布补丁。攻击者使用WebDAV服务器部署Horus Agent等定制植入程序,并结合多种隐蔽技术进行网络间谍活动。...
2025-6-10 17:31:52 | 阅读: 19 |
收藏
|
0day Fans - research.checkpoint.com
c2
shellcode
stealth
loader
horus
The Sting of Fake Kling: Facebook Malvertising Lures Victims to Fake AI Generation Website
攻击者冒充AI平台Kling AI,通过虚假Facebook广告引诱用户访问伪造网站。用户生成媒体文件时下载伪装成图片或视频的恶意软件,使用韩文填充字符隐藏真实扩展名,并利用.NET Native AOT编译技术规避检测。执行后安装信息窃取程序并监控用户活动,在全球传播尤其影响亚洲地区。...
2025-5-20 13:4:51 | 阅读: 16 |
收藏
|
0day Fans - research.checkpoint.com
banco
kling
loader
facebook
stage
Inferno Drainer Reloaded: Deep Dive into the Return of the Most Sophisticated Crypto Drainer
Check Point Research发现了一个针对加密货币用户的复杂钓鱼活动,利用Discord平台将用户引导至伪造的Collab.Land机器人和钓鱼网站。攻击者通过恶意交易窃取资金,并使用单次使用的智能合约和链上加密配置等高级反检测技术绕过安全机制。尽管Inferno Drainer在2023年底宣布关闭,但其活动持续至2025年,并不断升级技术以规避检测。过去六个月中,超过3万名用户受害,损失达900万美元。...
2025-5-7 08:50:0 | 阅读: 14 |
收藏
|
0day Fans - research.checkpoint.com
drainer
inferno
phishing
attackers
payload
Exploring the State of AI in Cyber Security: Past, Present, and Future
人工智能正在改变网络安全领域,既用于威胁检测和漏洞分析等防御手段,也被用于身份欺骗、LLM中毒及恶意软件生成等攻击方式。同时,企业中AI服务的普及增加了敏感数据泄露风险。...
2025-4-30 12:55:14 | 阅读: 13 |
收藏
|
0day Fans - research.checkpoint.com
security
analysis
llms
malicious
llm
CVE-2025-24054, NTLM Exploit in the Wild
微软修复了CVE-2025-24054漏洞,该漏洞通过恶意.library-ms文件泄露NTLM哈希。攻击者在补丁发布后8天开始利用此漏洞,针对波兰和罗马尼亚机构。用户只需轻微操作即可触发攻击。...
2025-4-16 13:46:36 | 阅读: 42 |
收藏
|
0day Fans - research.checkpoint.com
ntlmv2
microsoft
24054
ssp
library
Previous
1
2
3
4
5
6
7
8
Next