Fiora!漏洞PoC框架Nuclei图形版
项目简介Fiora是LoL中的无双剑姬的名字,她善于发现对手防守弱点,实现精准打击。该项目为漏洞PoC框架Nuclei的图形版,提升nuclei的使用体验,即可作为独立程序运行,也可作为burp插件使 2024-1-18 10:3:25 Author: 黑白之道(查看原文) 阅读量:36 收藏

项目简介

Fiora是LoL中的无双剑姬的名字,她善于发现对手防守弱点,实现精准打击。该项目为漏洞PoC框架Nuclei的图形版,提升nuclei的使用体验,即可作为独立程序运行,也可作为burp插件使用。
视频教程:
https://www.bilibili.com/video/bv1Ha411z7T1

安装运行

一、作为burp插件运行
下载最新jar包如下方法安装插件

二、作为独立程序运行

该程序即可作为burp插件运行,也可以作为独立程序运行;命令行下通过java启动程序的命令:
java -jar Fiora-202100220-jar-with-dependencies.jar

程序截图

使用方法

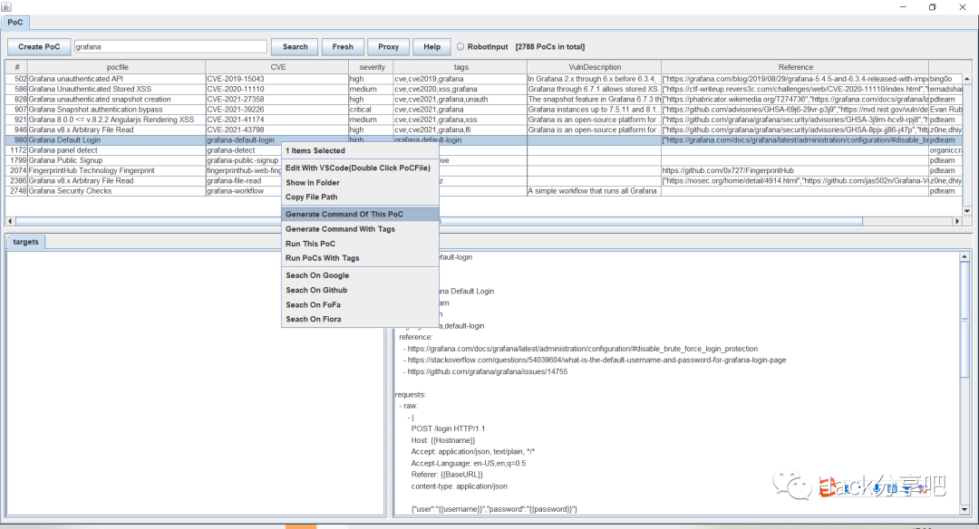
以grafana的PoC为例。

搜索PoC

程序会自动扫描nuclei-templates目录下的所有PoC文件,并加载进程序中,可以通过关键词搜索来找到想要的PoC。

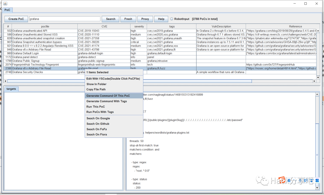
生成PoC命令

选中想要的PoC,右键选择“generate Command Of This PoC”即可。命令会写入剪切板,直接粘贴运行即可。优点是可以对命令行进行再次编辑,但是需要自行粘贴后运行。
#生产的单个PoC nuclei -t C:\Users\P52\nuclei-templates\vulnerabilities\grafana\grafana-file-read.yaml -u http://example.com -proxy http://127.0.0.1
#生产workflow PoCnuclei -w C:\Users\P52\nuclei-templates\workflows\grafana-workflow.yaml -u http://example.com -proxy http://127.0.0.1
nuclei -tags grafana -u http://example.com -proxy http://127.0.0.1

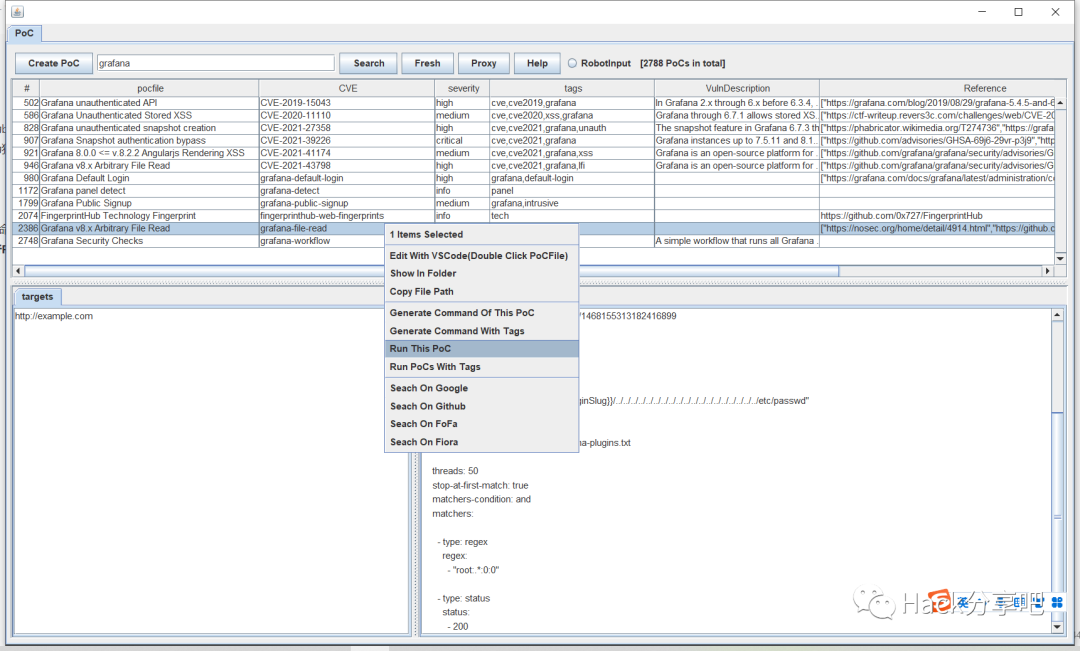
直接执行PoC

和生成PoC命令类似,但是它会直接执行生成的命令,不需要粘贴。优点是更便捷,但是无法编辑命令行。

关于RobotInput

RobotInput选项会影响命令执行的方式。
当启用RobotInput时,会尝试先开启一个命令行终端,然后以模拟键盘输入的方式进行命令的执行。优点是:效果类似人为交互,会在命令行终端留下历史记录。缺点是:这个方式受程序响应速度、剪切板读写是否成功的影响,不是很稳定,某些情况会出现混乱错误。

当停用RobotInput时,会将所有命令先写入bat文件,然后运行bat文件,来实现系统命令的执行。优缺点刚好相反:功能稳定,但是不会留下命令行历史记录。

注意事项

  • 1、你需要自行安装nuclei到本地环境,并且将命令加入环境变量。安装方法可以参考官方文档。

https://nuclei.projectdiscovery.io/nuclei/get-started/#running-nuclei
  • 2、nuclei的模板文件存放的默认路径是当前用户路径下,即 YourUserHome/nuclei-templates。

下载地址

https://github.com/bit4woo/Fiora

文章来源:潇湘信安

黑白之道发布、转载的文章中所涉及的技术、思路和工具仅供以安全为目的的学习交流使用,任何人不得将其用于非法用途及盈利等目的,否则后果自行承担!

如侵权请私聊我们删文

END


文章来源: http://mp.weixin.qq.com/s?__biz=MzAxMjE3ODU3MQ==&mid=2650585890&idx=4&sn=f1e9e36e5e45e533fa5011538519aebd&chksm=825816c74ef65aceac5e7fbc81d52a3a4a84fa2fcce235f5b99bfb81d37513253e425bc0ddc2&scene=0&xtrack=1#rd
如有侵权请联系:admin#unsafe.sh