【复现】关于泛微 e-cology 前台XXE注入漏洞风险通告
-赛博昆仑漏洞安全通告-泛微 e-cology 前台XXE注入漏洞风险通告漏洞描述泛微协同管理应用平台(e-cology)是一套兼具企业信息门户、知识文档管理、工作流程管理、人力资源管理、客户关系管理 2023-7-13 17:25:52 Author: 赛博昆仑CERT(查看原文) 阅读量:252 收藏

-赛博昆仑漏洞安全通告-

泛微 e-cology 前台XXE注入漏洞风险通告

漏洞描述

泛微协同管理应用平台(e-cology)是一套兼具企业信息门户、知识文档管理、工作流程管理、人力资源管理、客户关系管理、项目管理、财务管理、资产管理、供应链管理、数据中心功能的企业大型协同管理平台,形成了一系列的通用解决方案和行业解决方案。

近日,赛博昆仑CERT监测到泛微官方发布了10.58.1补丁版本,未经授权的远程攻击者可通过发送特殊的HTTP请求来利用此漏洞,最终可导致攻击者获取服务器敏感信息。

漏洞名称

泛微 e-cology前台XXE漏洞

漏洞公开编号

暂无

昆仑漏洞库编号

CYKL-2023-010681

漏洞类型

SQL注入

公开时间

2023-7-12

漏洞等级

高危

评分

暂无

漏洞所需权限

无权限要求

漏洞利用难度

PoC状态

未知

EXP状态

未知

漏洞细节

未知

在野利用

未知

影响版本

部分 e-cology9 并且 补丁版本 < 10.58.1

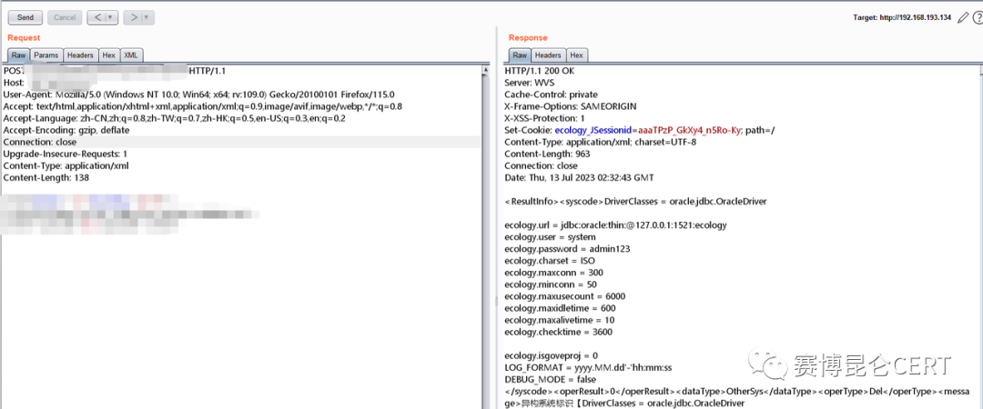
漏洞复现

赛博昆仑CERT已复现该漏洞。

  • 赛博昆仑洞见平台

赛博昆仑-洞见平台以风险运营为核心思想,结合资产、漏洞和威胁进行风险量化与风险排序,并在不中断业务运行的前提下完成威胁阻断和漏洞修复,从而实现实时的风险消除。

  • 资产风险规则

目前赛博昆仑-洞见平台的资产风险检测模块已加入该漏洞的检测规则并提示对应风险:

防护措施
  • 修复建议
官方已发布修复建议,建议受影响的用户尽快升级至最新版本的补丁 v10.58.2。
下载地址:https://www.weaver.com.cn/cs/securityDownload.asp#

  • 技术业务咨询

赛博昆仑支持对用户提供轻量级的检测规则或热补方式,可提供定制化服务适配多种产品及规则,帮助用户进行漏洞检测和修复。

赛博昆仑CERT已开启年订阅服务,付费客户(可申请试用)将获取更多技术详情,并支持适配客户的需求。

联系邮箱:[email protected]
公众号:赛博昆仑CERT

参考链接

https://www.weaver.com.cn/cs/securityDownload.html#

时间线

2023年7月12日,泛微官方发布安全补丁

2023年7月13日,赛博昆仑CERT公众号发布漏洞风险通告


文章来源: http://mp.weixin.qq.com/s?__biz=MzkxMDQyMTIzMA==&mid=2247484280&idx=2&sn=7ebc5436f1379f9ed69e1c8f985fdfbc&chksm=c12afef9f65d77efe6bc9388bc5fa3fb650fc0df1b749861b086ae71426136753cad98ea7cb8#rd
如有侵权请联系:admin#unsafe.sh