unSafe.sh - 不安全
我的收藏
今日热榜
公众号文章
导航
Github CVE
Github Tools
编码/解码
文件传输
Twitter Bot
Telegram Bot
Search
Rss
黑夜模式
后台开发进阶:白话DDD从入门到实践
作者:kunqian,腾讯 WXG 后台开发工程师尝试用大家都能听得懂的话,结合我们在增值业务中的具体实现,分享一下我们从入门到实践 DDD 的一些心得。0. 写在前面的DDD(领域驱动设计)是 Er...
2022-12-15 17:46:29 | 阅读: 14 |
收藏
|
腾讯技术工程
仓储
限界
防腐
子域
仅5天注册用户超百万的爆火ChatGPT是什么
作者:qizailiu,腾讯 IEG 应用研究员导读OpenAI 近期发布聊天机器人模型 ChatGPT,迅速出圈全网。它以对话方式进行交互。以更贴近人的对话方式与使用者互动,可以回答问题、承认错误、...
2022-12-13 18:3:52 | 阅读: 16 |
收藏
|
腾讯技术工程
模型
chatgpt
openai
微调
gpt3
从Linux零拷贝深入了解Linux-I/O
作者:kevineluo,腾讯 CSIG 后台开发工程师本文将从文件传输场景以及零拷贝技术深究 Linux I/O 的发展过程、优化手段以及实际应用。前言存储器是计算机的核心部件之一,在完全理想的状态...
2022-12-9 18:1:20 | 阅读: 17 |
收藏
|
腾讯技术工程
数据
缓冲区
dma
pagecache
拷贝到
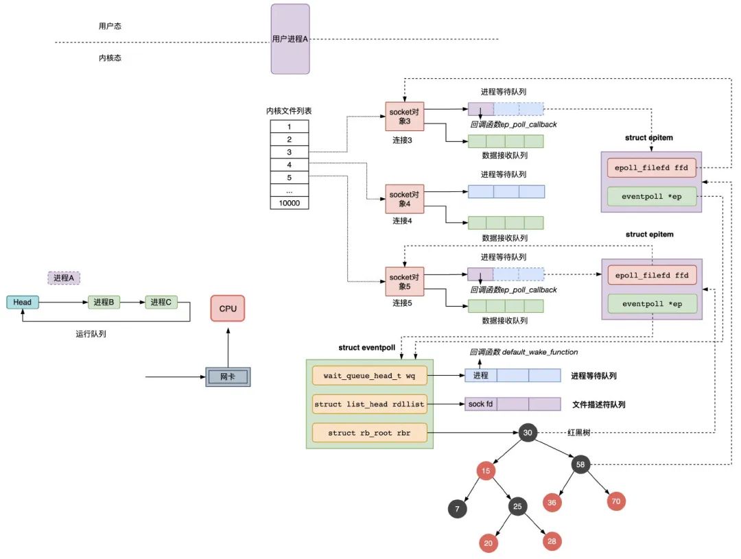
深入学习IO多路复用 select/poll/epoll 实现原理
作者:mingguangtu,腾讯 IEG 后台开发工程师select/poll/epoll 是 Linux 服务器提供的三种处理高并发网络请求的 IO 多路复用技术,是个老生常谈又不容易弄清楚其底层...
2022-12-7 18:3:46 | 阅读: 16 |
收藏
|
腾讯技术工程
数据
epoll
就绪
poll
网络
十多年前祖传代码重构——从25万到5万行
作者:gillyang,腾讯PCG后台开发工程师近期,我们接管并重构了十多年前的 Query 理解祖传代码,代码量减少80%,性能、稳定性、可观测性都得到大幅度提升。本文将介绍重构过程中系统实现、DI...
2022-12-1 18:1:21 | 阅读: 17 |
收藏
|
腾讯技术工程
分词
模块
算子
qo
trpc
ZooKeeper 核心通识
作者:mosun,腾讯 PCG 后台开发工程师文章分三部分展开陈述:ZooKeeper 核心知识、ZooKeeper 的典型应用实现原理、ZooKeeper 在中间件的落地案例。为了应对大流量,现代应...
2022-11-29 18:2:23 | 阅读: 17 |
收藏
|
腾讯技术工程
zk
数据
follower
集群
watcher
深入解读Raft算法与etcd工程实现
作者:jettchen,腾讯 IEG 后台开发工程师本文不对 raft 算法从头到尾细细讲解,而是以 raft 算法论文为起点,逐步解读 raft 算法的理论,帮助读者理解 raft 算法的正确性。然...
2022-11-24 18:1:25 | 阅读: 14 |
收藏
|
腾讯技术工程
数据
raft
etcd
租约
boltdb
带你走进 Redis
作者:bobobliu,腾讯 CSIG 后台开发工程师本文主要讲述 Redis 的基础知识和常识性内容,帮助大家了解和熟悉 Redis;后续通过阅读源码、实践 Redis 后会总结相关的知识点,再继续...
2022-11-22 18:1:54 | 阅读: 17 |
收藏
|
腾讯技术工程
数据
主库
哈希
哨兵
aof
当谈论协程时,我们在谈论什么
作者:watsonliu,腾讯 WXG 应用开发工程师「什么是协程?」几乎是现在面试的必考题。一方面,Donald E. Knuth 说「子过程是协程的一种特殊表现形式」;另一方面,由于 corout...
2022-11-18 19:2:18 | 阅读: 14 |
收藏
|
腾讯技术工程
libco
控制
汇编
让出
多任务
20场分享亮点抢先看!2022服务创新大会攻略出炉
如今,数字化的力量正深入生活的方方面面,为社会经济民生的发展带来肉眼可察的变化,在科技的助力下,实体经济不断焕发新机。在这数字浪潮下,互联网技术与服务设计如何惠及更多弱势小众领域?2022年AND服务...
2022-11-15 18:1:39 | 阅读: 13 |
收藏
|
腾讯技术工程
志愿
腾讯
长城
老年人
万字图文讲透数据库缓存一致性问题
作者:jaskeylin,腾讯 CSIG 后台开发工程师缓存合理使用确提升了系统的吞吐量和稳定性,然而这是有代价的。这个代价便是缓存和数据库的一致性带来了挑战,本文将针对最常见的 cache-asid...
2022-11-15 18:1:33 | 阅读: 14 |
收藏
|
腾讯技术工程
数据
数据库
mq
t1
分布式
「递归」第三季Ep4:深耕源于热爱
我们为什么叫「递归」“递归” (recursion) 是一种在程序设计语言中被广泛使用的算法。它有两大特点,一是调用自己,二是化繁为简。我们当中那些优秀的技术人又何尝不是如此?他们以身作则,用实际行动...
2022-11-9 18:2:50 | 阅读: 15 |
收藏
|
腾讯技术工程
安全
漏洞
teg
浪漫
腾讯
领域驱动设计四论
作者:larkliu,腾讯 PCG 后开开发工程师经过多年的研究与思考,实践与总结,本人逐渐对 DDD 有所领悟,本文以一个较短的篇幅,提纲挈领地梳理出 DDD 的核心脉络,希望与各位做一探讨。177...
2022-11-8 18:1:35 | 阅读: 26 |
收藏
|
腾讯技术工程
模型
uml
sysml
江湖
学院派
大牛书单 | Redis好书推荐
2007年,他和朋友一起创建了一个网站,为了解决这个网站的负载问题,他自己定制了一个数据库——这个便是Redis。这位意大利程序员是萨尔瓦托勒·桑菲利波(Salvatore Sanfilippo),他...
2022-11-4 18:2:42 | 阅读: 18 |
收藏
|
腾讯技术工程
数据
数据库
萨尔瓦
书单
每个C++工程师都要了解的十个性能陷阱
作者:jinshang,腾讯 WXG 后台开发工程师如果你让每个 C++工程师列出他们喜欢 C++的原因,那“掌控力”绝对是排在前几的特性。与 go、java 等垃圾回收语言的大道至简、python...
2022-11-2 18:2:8 | 阅读: 14 |
收藏
|
腾讯技术工程
noisy
平凡
隐形
btd
捕获
1 0 2 4 !!!
腾讯技术工...
2022-10-24 09:10:8 | 阅读: 14 |
收藏
|
腾讯技术工程
腾讯
这个AI的终极使命,是特能唠嗑
你见过这么能“唠嗑”的AI么?你想了解李白,它能告诉你李白的称号、代表作品,还告诉你李白去过哪些地方、最喜欢的山、随口给你一句李白的经典诗句……这是一个被“喂养”了许多数据的AI,TA可以以一当十,可...
2022-10-14 18:2:7 | 阅读: 19 |
收藏
|
腾讯技术工程
数据
模型
welm
微调
nlp
上手开源数据可视化工具 Grafana
作者:huhuli,腾讯 PCG 前端开发工程师QQ 直播前端团队接入腾讯云前端性能监控(RUM)后,对目前的监控能力以及上报数据进行了梳理, 并着手进行了前端性能监控的专项建设,其中监控数据大盘建设...
2022-10-14 18:2:3 | 阅读: 30 |
收藏
|
腾讯技术工程
数据
图例
大盘
监控
映射
从无栈协程到 C++异步框架
作者:fangshen,腾讯 IEG 游戏客户端开发工程师导语本文我们将尝试对整个 C++的协程做深入浅出的剥析, 方便大家的理解. 再结合上层的封装, 最终给出一个 C++异步框架实际业务使用的一种...
2022-10-11 18:2:57 | 阅读: 18 |
收藏
|
腾讯技术工程
coroutine
suspend
rstudio
skill
机制
大牛书单 | 分布式好书推荐
1965年,Intel创始人之一的戈登·摩尔提出了著名的“摩尔定律”,早期整个计算机行业始终以缩小晶体管体积作为计算机性能提升的手段。然而因为受到物理条件限制以及成本影响,这种方式对于性能提升始终会有...
2022-9-30 18:3:0 | 阅读: 25 |
收藏
|
腾讯技术工程
分布式
摩尔
百花
1965
Previous
5
6
7
8
9
10
11
12
Next