unSafe.sh - 不安全
我的收藏
今日热榜
公众号文章
导航
Github CVE
Github Tools
编码/解码
文件传输
Twitter Bot
Telegram Bot
Search
Rss
黑夜模式
经典论文解读——布隆过滤器
作者:pishi,腾讯 PCG 后台开发工程师布隆过滤器是一种具有空间优势的概率数据结构,用于回答一个元素是否存在于一个集合中这样的问题,但是可能会出现误判——即一个元素不在集合但被认为在集合中。相信...
2023-3-7 16:18:41 | 阅读: 18 |
收藏
|
腾讯技术工程
哈希
bf
布隆
cbf
错判
大牛书单 | 缓存系列好书推荐
在计算中,缓存是一种存储数据的硬件或软件组件,以便可以更快地满足未来对该数据的请求;存储在缓存中的数据可能是早期计算的结果或存储在其他地方的数据副本。当可以在缓存中找到请求的数据时发生缓存命中,而当找...
2023-3-2 18:2:46 | 阅读: 22 |
收藏
|
腾讯技术工程
数据
局部性
几位
效益
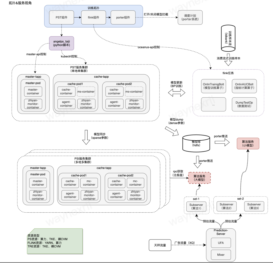
腾讯自研机器学习平台“太极”八年进化之路
腾讯自研搭建了业界一流的太极机器学习平台,致力于让用户更加聚焦业务 AI 问题解决和应用,一站式的解决算法工程师在 AI 应用过程中特征处理,模型训练,模型服务等工程问题。结合对用户的习惯理解和功能沉...
2023-2-28 18:2:44 | 阅读: 18 |
收藏
|
腾讯技术工程
模型
数据
太极
上线
一站式
结合ChatGPT的微软New Bing体验到底如何
作者:qizailiu,腾讯 IEG 应用研究员2 月 7 日,微软 CEO Satya Nadella 在发布会上宣布,发布 ChatGPT 版搜索引擎 New Bing。发布会上 Nadella...
2023-2-23 18:1:32 | 阅读: 272 |
收藏
|
腾讯技术工程
模型
chatgpt
newbing
bing
信息
微信小程序和视频号打通,切换无比丝滑
作者:微信开发者公众号为了实现小程序与视频号的丝滑切换,微信团队提供 小程序 - 视频号接口与组件,覆盖浏览视频、参与活动、预约直播、观看直播、查看主页等常用场景,代码更少、调用更高效、体验更丝滑!快...
2023-2-21 18:1:22 | 阅读: 20 |
收藏
|
腾讯技术工程
wx
预约
万字长文教你如何做出 ChatGPT
作者:monychen,腾讯 IEG 应用研究员简单来说,ChatGPT 是自然语言处理(NLP)和强化学习(RL)的一次成功结合,考虑到读者可能只熟悉其中一个方向或者两个方向都不太熟悉,本文会将 C...
2023-2-16 18:2:31 | 阅读: 24 |
收藏
|
腾讯技术工程
模型
gpt
网络
数据
torch
七十年编程语言发展漫谈
作者:kevinyangli,腾讯 CSIG 客户端开发工程师客户端开发在多种生态中生存就要熟练使用各种平台的环境和语言。回顾自己的职业生涯,涉及多个平台生态以及对应的原生编程语言。最近又用起了 Da...
2023-2-14 18:1:21 | 阅读: 31 |
收藏
|
腾讯技术工程
编程
安全
kotlin
企业微信Flutter与大型Native工程跨四端融合实践
作者:yamichonghe,腾讯 WXG 客户端开发工程师跨平台开发框架是客户端领域的经典课题,几乎从操作系统诞生开始就是我们软件从业者们的思考命题。为了促进 Flutter 在 4 个端的成熟,企...
2023-2-9 17:52:51 | 阅读: 38 |
收藏
|
腾讯技术工程
flutter
跨平台
dart
windows
四端
谷歌开源、高性能RPC框架:gRPC 使用体验
作者:datumhu,腾讯 IEG 后开开发工程师在广告系统实践中,精排服务基于 gRPC 协议调用 TF-Serving 在线推理服务。相信很多业务已经使用过 gRPC 相关语言的框架进行服务调用,...
2023-2-7 18:2:32 | 阅读: 19 |
收藏
|
腾讯技术工程
grpc
数据
网络
包头
信息
对标ChatGPT,新聊天机器人Claude来了
作者:fairyang,腾讯 PCG 应用研究员序言自 11 月 30 日 ChatGPT 发布,其令人惊艳的对话能力,在业界引发了对通用人工智能的热潮。截止发文,OpenAI 一直保持遥遥领先,且并...
2023-2-2 19:28:23 | 阅读: 21 |
收藏
|
腾讯技术工程
模型
无害
数据
rlaif
有害
QQ音乐高可用架构体系
brightnfeng,腾讯 QQ 音乐后台开发工程师Without music, life would be a mistake. ― Friedrich Nietzsche1. QQ音乐高可用架构...
2023-1-31 18:1:27 | 阅读: 23 |
收藏
|
腾讯技术工程
限流
流量
重试
数据
异地
QQ 浏览器搜索相关性实践
搜索相关性主要指衡量Query和Doc的匹配程度,是信息检索的核心基础任务之一,也是商业搜索引擎的体验优劣最朴素的评价维度之一。本文主要介绍团队在相关性系统、算法方面的实践经历,特别是在看点搜索、搜狗...
2023-1-17 18:41:15 | 阅读: 17 |
收藏
|
腾讯技术工程
模型
浏览器
信息
精算
pnr
鹅厂火热开发框架:trpc-go设计理念介绍
作者:ronaldoliu,腾讯 IEG 后台开发工程师trpc-go 是目前公司运用广泛的一个开发框架,支持多协议扩展,能够一键集成各种公司现有平台的功能,非常方便。那么它到底是怎么做到的呢?trp...
2023-1-10 18:2:28 | 阅读: 51 |
收藏
|
腾讯技术工程
trpc
codec
数据
streamid
http2
ClickHouse 查询优化详细介绍
作者:oliverdding,腾讯 CSIG 测试开发工程师你想要的 ClickHouse 优化,都在这里。ClickHouse 是 OLAP(Online analytical processing...
2023-1-6 18:2:2 | 阅读: 15 |
收藏
|
腾讯技术工程
clickhouse
数据
主键
mergetree
indexes
腾讯云OCR性能是如何提升2倍的
作者:benpeng,腾讯 CSIG 应用开发工程师腾讯云 OCR 团队近期进行了耗时优化,通用 OCR 优化前平均耗时 1815ms,优化后平均耗时 824ms,提升 2.2 倍。本文旨在让大家了解...
2023-1-4 18:1:24 | 阅读: 18 |
收藏
|
腾讯技术工程
模型
显存
tiacc
shape
腾讯
大牛书单 | Rust 好书推荐
Rust 是Mozila推出的一门年轻的编程语言,它一开始是Mozila员工Graydon Hoare的业余项目,并作为Mozila新一代的浏览器排版引擎的编程语言,直到2015年它才推出了第一个1....
2022-12-29 18:1:23 | 阅读: 20 |
收藏
|
腾讯技术工程
安全
编程
mozila
数据
腾讯财付通会计核算系统原理与架构
作者:shuangchen,腾讯 FiT 线后台开发工程师财付通作为业界领先的第三方支付公司,一直致力于为互联网用户和各类企业提供安全便捷的在线支付服务,本文将介绍财付通如何通过会计核算系统来保障财付...
2022-12-27 18:1:24 | 阅读: 21 |
收藏
|
腾讯技术工程
会计
核对
余额
数据
核算
刷屏朋友圈的QQ小世界二次元生成器原理解密
作者:yichaozhou,腾讯 PCG 应用研究员只需要上传一张照片,一键即可穿越二次元。火遍国内外的 QQ 小世界二次元生成器——“异次元的我“背后原理解密。1 项目介绍今年是人工智能领域成果井喷...
2022-12-22 18:2:27 | 阅读: 24 |
收藏
|
腾讯技术工程
模型
diffusion
二次元
画画
噪声
腾讯智能写作助手「文涌 (Effidit)」2.0发布
四大模块上新:风格化的「文本续写」、知词懂句的「超级网典」、可解释的「智能纠错」、博古通英的「文本润色」。近日,腾讯 AI Lab 将智能创作助手文涌(Effidit)更新到了2.0版本(effidi...
2022-12-20 18:2:25 | 阅读: 69 |
收藏
|
腾讯技术工程
effidit
词语
纠错
续写
腾讯
一文读懂数据库优化之分库分表
作者:tayroctang,腾讯 PCG 后台开发工程师本文从 5W1H 角度介绍了分库分表手段,其在解决如 IO 瓶颈、读写性能、物理存储瓶颈、内存瓶颈、单机故障影响面等问题的同时也带来如事务性、主...
2022-12-20 18:2:21 | 阅读: 15 |
收藏
|
腾讯技术工程
数据
分表
分库
k1
数据库
Previous
4
5
6
7
8
9
10
11
Next